pdf shaper professional是一款功能齐全的PDF编辑处理软件,该软件内置丰富多样的PDF处理功能,不仅可以转换PDF格式,还可以对PDF进行页面提取、合并分割等操作。在日常生活中,我们常常需要在PDF文件中添加另外的页面,很多朋友会采取插入文字的方式,将另外文档中的文字加入PDF文件,这种方法非常麻烦,我们可以使用这款软件直接将其他页面添加到文档中。那么接下来小编就给大家详细介绍一下pdf shaper professional给PDF添加页面的具体操作方法,有需要的朋友可以看一看。

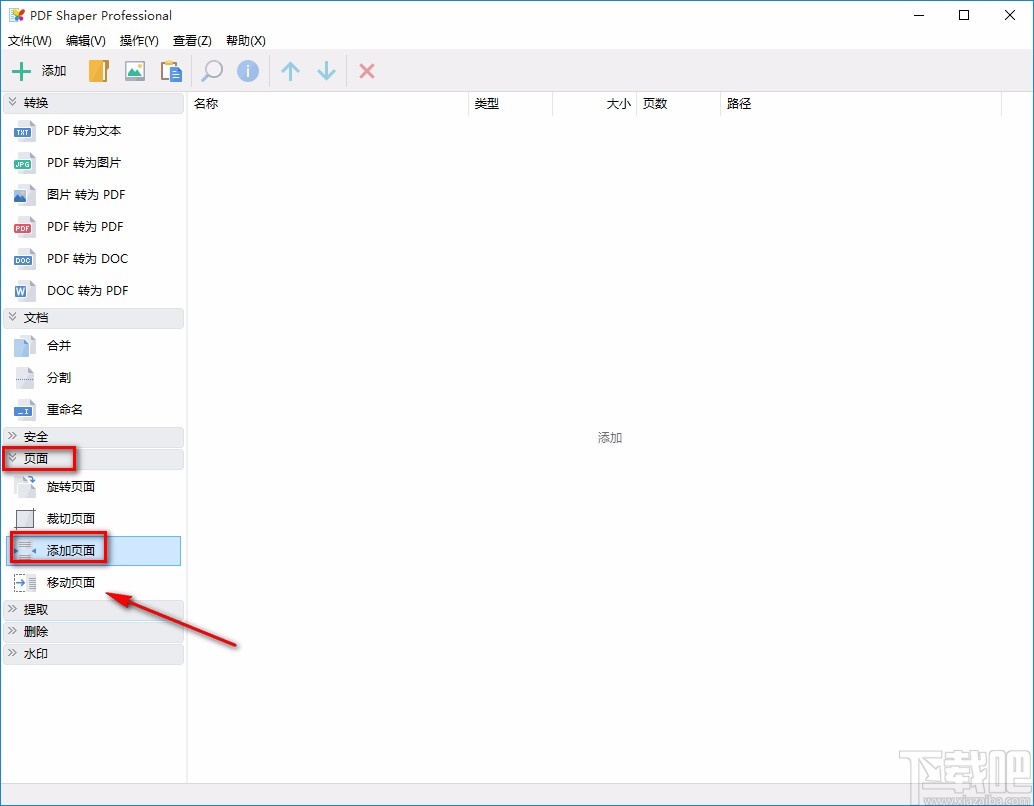
1.首先打开软件,我们在界面左侧找到“页面”选项并点击,在其下拉列表中选择“添加页面”选项。

2.接着就可以进入到文件添加页面,我们在页面中将需要添加页面的PDF文件选中,再点击页面右下角的“打开”按钮即可。

3.然后界面上就会出现一个添加页面窗口,我们在窗口中找到“源文档的路径”选项,点击该选项右下方的三个小点按钮。

4.之后就会再次进入到文件添加页面,我们将需要添加到PDF文档中的另一个文档选中,再点击页面右下角的“打开”按钮。

5.紧接着在窗口中找到一个下拉按钮,我们点击该按钮,并根据自己的需要在下拉框中选择页面添加的位置。

6.如果在上一步中选择了“在所选页面后插入页面”选项,则还需要在其下方的文本框中输入具体的页码数值。

7.接下来在窗口右下角找到“继续”按钮,我们点击该按钮,界面上就会出现一个文件保存路径选择页面。

8.在文件保存路径选择页面中,我们将文件的保存位置选中,并在界面下方的“文件名”文本框中输入名称,再点击页面右下角的“保存”按钮即可。

9.完成以上所有步骤后,界面上就会出现一个处理完成提示窗口,我们直接点击窗口右下角的“确定”按钮,即可完成全部的操作。

以上就是小编给大家整理的pdf shaper professional给PDF添加页面的具体操作方法,方法简单易懂,有需要的朋友可以看一看,希望这篇教程对大家有所帮助。
最近更新
香哈菜谱如何开通会员
香哈菜谱开通会员的步骤如下:首先打开香哈
人气排行
易剪辑给视频添加马赛克的方法
易剪辑是一款功能强大的视频编辑软件,该软件体积小巧,但是给用
爱拍电脑端调整视频播放速度的方法
爱拍电脑端是一款功能齐全的视频编辑软件,该软件界面直观漂亮,
snapgene下载安装方法
snapgene是一款非常好用的分子生物学模拟软件,通过该软件我们可
ae2020导出视频的方法
ae这款软件的全称是AfterEffects,是一款世界著名的拥有影像合成
mouse rate checker下载安装方法
mouseratechecker是一款检测鼠标DPI和扫描率综合性能的软件,可以
packet tracer汉化操作方法
CiscoPacketTracer是一款思科模拟器,它是一款非常著名的图形界面
manycam下载使用方法
manycam是一款非常实用且功能强大的摄像头美化分割软件,它拥有非
ms8.0下载安装的方法
MaterialsStudio8.0是一款功能强大的材料模拟软件,模拟的内容包
blender设置中文的方法
blender是一款开源的跨平台全能三维动画制作软件,该软件功能十分
blender复制物体的方法
blender是一款高效实用的跨平台全能三维动画制作软件,该软件不仅