您所在的位置: 下载吧  >  软件教程  >  下载工具

下载工具

  • 4K Downloader设置下载保存位置的方法

    4K Downloader设置下载保存位置的方法
    4KDownloader是一款小巧实用的视频下载软件,这款软件支持下载TouTube、Veve等平台上的高清视频,而且用户还能根据自己的需要设置视频清晰度。我们在使用这款软件下载视频
    下载工具】 2021-05-19
    浏览36次
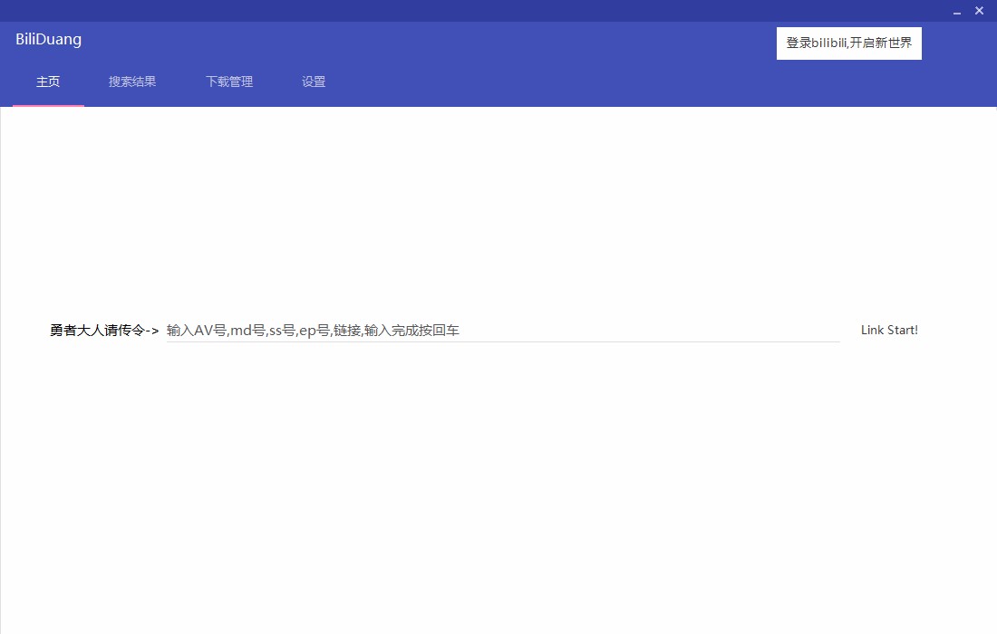
  • BiliDuang设置下载参数的方法

    BiliDuang设置下载参数的方法
    BiliDuang是一款优秀好用的B站视频下载软件,这款软件拥有简约清爽的操作界面,可以帮助用户下载喜欢的B站视频,而且还支持批量下载视频文件。在生活中很多朋友都喜欢观看B站
    下载工具】 2021-05-17
    浏览52次
  • Ummy Video Downloader设置默认保存位置的方法

    Ummy Video Downloader设置默认保存位置的方法
    UmmyVideoDownloader是一款相当专业的视频高速下载软件,这款软件可以帮助用户下载各大主流网站上的视频,并且下载的速度非常快。在使用这款软件下载视频的时候,我们需要
    下载工具】 2021-05-10
    浏览172次
  • TunePat Netflix Video Downloader进行下载设置的方法

    TunePat Netflix Video Downloader进行下载设置的方法
    TunePatNetflixVideoDownloader是一款简单易用的视频下载软件,可以帮助用户从Netflix上下载电影或者电视节目,并且可以在任意设备上观看下载后的视频。我们在使用这款
    下载工具】 2021-05-07
    浏览230次
  • TunePat Netflix Video Downloader设置输出文件夹的方法

    TunePat Netflix Video Downloader设置输出文件夹的方法
    TunePatNetflixVideoDownloader是一款简单易用的视频下载软件,这款软件的操作界面十分的清爽简单,可以帮助用户从Netflix上下载视频,并且还能设置视频下载的质量。我们
    下载工具】 2021-05-06
    浏览252次
  • 风云CAD编辑器设置测量单位的方法

    风云CAD编辑器设置测量单位的方法
    风云CAD编辑器是一款非常优秀的CAD编辑处理软件,该软件拥有直观友好的界面,而且具备齐全的CAD编辑工具,可以帮助用户快速绘制CAD图纸。我们在使用这款软件制作CAD图纸的过
    下载工具】 2021-05-05
    浏览254次
  • AnyMP4 Video Downloader转换视频格式的方法

    AnyMP4 Video Downloader转换视频格式的方法
    AnyMP4VideoDownloader是一款非常好用的视频下载软件,这款软件拥有简单直观的操作界面,能够帮助用户下载视频,而且还能对视频进行格式转换,功能十分强大。在日常生活中,我
    下载工具】 2021-05-05
    浏览251次
  • AnyMP4 Video Downloader下载视频的方法

    AnyMP4 Video Downloader下载视频的方法
    AnyMP4VideoDownloader是一款十分专业的视频下载软件,该软件拥有直观友好的操作界面,可以帮助用户快速轻松的下载视频,并且还能对下载的视频进行格式转换。在日常生活中,
    下载工具】 2021-04-30
    浏览385次
  • Houlo Video Downloader转换视频格式的方法

    Houlo Video Downloader转换视频格式的方法
    HouloVideoDownloader是一款非常专业实用的视频下载软件,这款软件拥有一个简单清爽的操作界面,可以帮助用户快速下载和转换视频。转换视频格式是我们在对视频进行后期处
    下载工具】 2021-04-30
    浏览383次
  • AnyMP4 Video Downloader设置默认下载保存位置的方法

    AnyMP4 Video Downloader设置默认下载保存位置的方法
    AnyMP4VideoDownloader是一款功能丰富的视频下载软件,这款软件可以帮助用户将各大视频网站上的视频下载下来,而且还可以转换视频格式。我们在使用这款软件下载视频的时
    下载工具】 2021-04-29
    浏览408次
1 2 3 4 5 6 7 下一页 末页

本周最热