太极图片批量处理助手是一款非常优秀的图片处理软件,该软件不仅提供了批量转换图片格式、批量添加水印的功能,还支持对图片批量改名、剪裁等操作,功能十分强大。相信绝大多数人和小编一样,电脑中都存在大量的图片,而这些图片都是以一连串的编码命名的,这样非常的不方便我们管理图片,所以需要对图片进行重命名。面对大量的图片进行更改名称,当然需要运用到这款图片批量重命名软件。那么接下来小编就给大家详细介绍一下太极图片批量处理助手批量对图片重命名的具体操作方法,有需要的朋友可以看一看。

1.首先打开软件,在软件界面的左上角找到“批量重命名”选项,我们点击该选项进入到批量重命名页面。

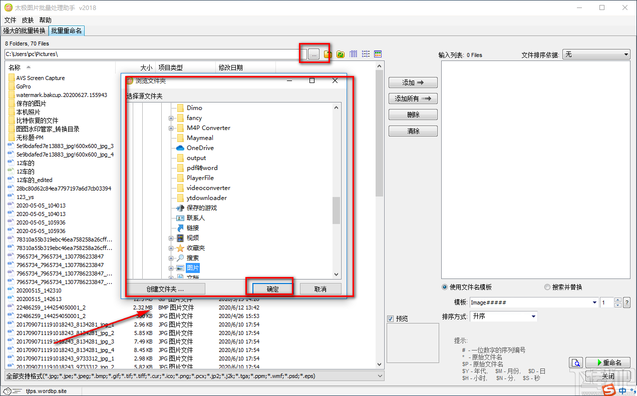
2.在批量重命名页面中,我们在界面上方找到一个三个小点按钮,点击该按钮会有一个文件路径选择页面出现在界面上;我们在该页面中选中需要更名的图片所在的源文件夹后,再点击页面右下角的“确定”按钮即可。

3.接着在界面左侧找到需要更名的图片所在文件夹,再点击界面中上方的“添加”按钮即可将文件夹添加到右侧的输入列表中。

4.接下来在界面右下方找到“模板”选项,该选项后面有一个模板文本框,我们可以点击文本框下拉框,并根据自己的需要在下拉框选择文件名模板;也可以在文本框中直接输入文件名模板。

5.然后在界面右下方找到“排序方式”选项,点击该选项后面的下拉框,并根据自己的需要在下拉框中选择排序方式。

6.完成以上所有步骤后,我们在界面右下角找到“重命名”按钮,点击该按钮就可以进行重命名的相关操作。

7.紧接着界面上会弹出一个是否确认重命名的提示框,我们点击框中的“是”按钮即可开始文件的重命名工作。

8.最后界面上会弹出一个图像重命名窗口,我们可以在窗口底部查看到重命名的完成情况是100%;之后点击窗口底部的“Done”按钮即可完成全部的操作步骤。

以上就是小编给大家整理的太极图片批量处理助手批量对图片重命名的具体操作方法,方法简单易懂,有需要的朋友可以看一看,希望这篇教程对大家有所帮助。
最近更新
香哈菜谱如何开通会员
香哈菜谱开通会员的步骤如下:首先打开香哈
人气排行
易剪辑给视频添加马赛克的方法
易剪辑是一款功能强大的视频编辑软件,该软件体积小巧,但是给用
爱拍电脑端调整视频播放速度的方法
爱拍电脑端是一款功能齐全的视频编辑软件,该软件界面直观漂亮,
snapgene下载安装方法
snapgene是一款非常好用的分子生物学模拟软件,通过该软件我们可
ae2020导出视频的方法
ae这款软件的全称是AfterEffects,是一款世界著名的拥有影像合成
mouse rate checker下载安装方法
mouseratechecker是一款检测鼠标DPI和扫描率综合性能的软件,可以
packet tracer汉化操作方法
CiscoPacketTracer是一款思科模拟器,它是一款非常著名的图形界面
manycam下载使用方法
manycam是一款非常实用且功能强大的摄像头美化分割软件,它拥有非
ms8.0下载安装的方法
MaterialsStudio8.0是一款功能强大的材料模拟软件,模拟的内容包
blender设置中文的方法
blender是一款开源的跨平台全能三维动画制作软件,该软件功能十分
blender复制物体的方法
blender是一款高效实用的跨平台全能三维动画制作软件,该软件不仅