您所在的位置:下载吧  >  软件下载  >  网络软件  >  网络监测 > DEKSI Network Monitor

DEKSI Network Monitor 12.4 官方版

  • 软件大小:5.92 MB
  • 软件语言:英文
  • 更新时间:2025-06-02
  • 授   权:免费软件
  • 适用平台:Win8,Win7,WinXP
  • 推荐度: 6
无病毒
点击查看大图
软件介绍

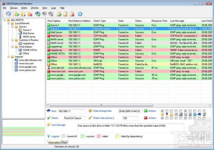
  DEKSI Network Monitor 用来管理你的网络状况及网络监测的软件,你可以监看有哪些服务器服务正在开放中及其效能,也会发出网络错误讯息来提醒你,它可以透过电话或呼叫器的模式来告诉你网络出了状况。

DEKSI Network Monitor下载地址

本类最新
  • Safe3 Web漏洞扫描系统

    2.53 MB/2020-08-17

    Safe3WebVulScanner是保护伞网络推出的网站安全性检测工具,这款软件需要.NETFramework2.0支持,Safe3WebVulScanner使用较为领先的智能化爬虫技术及SQL注入状态检测技术,使得相比国内外同类产品智能化程度更高,速度更快,结果更准确。

  • Fiddler2

    1.15 MB/2020-08-17

    微软小提琴抓包Fiddler2抓包工具一款免费且功能强大的数据包抓取软件。它通过代理的方式获取程序http通讯的数据,可以用其检测网页和服务器的交互情况,能够记录所有客户端和服务器间的http请求,支持监视、设置断点

  • 雨点qq聊天记录查看器

    2.27 MB/2020-08-17

    雨点qq聊天记录查看器(率先支持QQ2014)是由雨点软件工作室研发并维护的一款共享软件,使用qq聊天记录查看软件可以有效的对您的孩子及家人进行监控,预防小孩结识不良网友和接触不良信息,及时有效的进行预防和纠正。

  • Fiddler4

    1.18 MB/2020-08-17

    FiddlerWebwindow4(简称Fiddler4)是一款功能强大的HTTP网页抓包调试工具(HTTP协议调试代理工具)。Fiddler4能记录所有客户端和服务器的http和https请求,允许用户监视,设置断点,甚至修改输入输出数据。Fiddler是一个http协议调试代理工具

  • Smartsniff 64位

    131 KB/2020-08-17

    SmartSniff可以让捕获你的网络适配器的TCP/IP数据包,并且可以让你按顺序地查看客户端与服务器之间会话的数据。你可以使用ASCII模式(用于基于文本的协议,例如HTTP、SMTP、POP3

  • Wireshark中文版

    34.95 MB/2020-08-17

    Wireshark中文版是一款在Windows上非常好用的免费开源网络协议分析器,Wireshark中文版可以实时检测网络通讯数据,也可以检测其抓取的网络通讯数据快照文件。

  • Wireless Network Watcher

    307 KB/2020-08-17

    WirelessNetworkWatcher(无线网络守望者)是一个小工具,它可以扫描你的无线网络,并显示,目前连接到网络的所有计算机和设备的清单。WirelessNetworkWatcher为每台计算机或设备连接到网络..

  • WebBrowserPassView

    232 KB/2020-08-17

    WebBrowserPassView的使用方法非常简单,只要启动它,经过几秒钟之后,就会看到画面上出现你的浏览器所记忆的网址、帐号及密码了!目前一共支持了IE1~IE9、Firefox、Chrome

每日更新软件推荐
  • 一周最热
  • 总排行榜

您可能感兴趣的专题

  • 男生必备

    男生必备

    男生们看过来!

  • 安卓装机必备

    安卓装机必备

  • 女生必备

    女生必备

      女生必备app是拥有众多女性用户的手机软件,作为一个女生,生活中像淘宝、京东这类线上购物软件可以说是少不了的,小红书这种穿搭、化妆分享平台也很受欢迎,类似于西柚大姨妈、美柚这种专为女生打造的生理期app更是手机必备,还有大家用的最多拍照美颜app是绝对不能忘记的,除此之外对于一些追星女孩来说,微博也是一个必不可少的软件。超多女生必备软件尽在下载吧!

  • 迅雷看看使用教程

    迅雷看看使用教程

    迅雷看看播放器是一款多功能在线高清多媒体视频播放器,支持本地播放与在线视频点播,采用P2P点对点传输技术,可以在线流畅观看高清晰电影。不仅如此,迅雷看看不断完善用户交互和在线产品体验,让您的工作与生活充满乐趣。

  • 驱动精灵

    驱动精灵

    驱动精灵是一款集驱动管理和硬件检测于一体的、专业级的驱动管理和维护工具。驱动精灵为用户提供驱动备份、恢复、安装、删除、在线更新等实用功能,也是大家日常生活中经常用到的实用型软件之一了。

  • 拼音输入法

    拼音输入法

    对于电脑文字输入,拼音输入法是一种非常受欢迎的输入法,搜狗拼音输入法、百度拼音输入法、QQ拼音输入法、谷歌拼音输入法、紫光拼音输入法、智能拼音输入法等,你在用哪款呢?一款好用适合自己的拼音输入法一定对您平时帮助很大!下载吧收集了最热门国人最喜欢用的拼音输入法给大家。

  • b站哔哩哔哩怎么使用

    b站哔哩哔哩怎么使用

    很多人都喜欢在b站哔哩哔哩上观看视频,不单是因为可以提前看到一些视频资源,B站的一些弹幕、评论的玩法也是被网友们玩坏了!下面下载吧小编带来了b站哔哩哔哩怎么使用的教程合集!希望能帮到你啦!

  • 抖音短视频app

    抖音短视频app

    抖音短视频app,这里汇聚全球潮流音乐,搭配舞蹈、表演等内容形式,还有超多原创特效、滤镜、场景切换帮你一秒变大片,为你打造刷爆朋友圈的魔性短视频。脑洞有多大,舞台就有多大!好玩的人都在这儿!