您所在的位置:下载吧  >  软件下载  >  网络软件  >  网络辅助 > IE HTTP Analyzer

IE HTTP Analyzer 7.5.4 免费版

  • 软件大小:9.47 MB
  • 软件语言:英文
  • 更新时间:2025-01-31
  • 授   权:共享软件
  • 适用平台:Win8,Win7,WinXP
  • 推荐度: 6
无病毒
点击查看大图
软件介绍

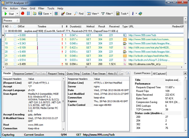
        HTTP Analyzer可以实时捕捉HTTP/HTTPS 协议数据,可以显示许多信息(包括:文件头、内容、Cookie、查询字符窜、提交的数据、重定向的URL地址),可以提供缓冲区信息、清理对话内容、 HTTP状态信息和其他过滤选项。同时还是一个非常有用的分析、调试和诊断的开发工具。

本类最新
  • Google Hosts更新器

    75 KB/2020-08-17

    GoogleHosts更新器是一款简单实用的Hosts更新器,通过GoogleHosts更新器你可以轻松访问Google相关网站及部分外国网站。比如:Google,Gmail,

  • 小兵以太网测试仪

    958 KB/2020-08-17

    小兵以太网测试仪能检测以太网的连接信息以及速度,基于pc机网卡实现的测试仪工具,怀疑自己使用的以太网有问题的网友,可以用这个检测一下。小兵以太网测试仪的功能:小兵以太网测试仪是免费

  • X-Router

    28.6 MB/2020-08-17

    亿特《X-Router超级路由器》是一款基于Windows平台下,稳定、高效的新一代软路由系统,除具有主流软路由的全部功能外,还拥有着其他软路由不具有的特色功能:智能QoS、高度可视化管理

  • 海拓微信助手

    3.05 MB/2020-08-17

    海拓微信助手官方版是一款功能全面的手机聊天辅助工具,不仅仅支持微信,还兼容微博,易信等平台。海拓微信助手的自动批量处理消息、批量添加好友等功能非常实用、快捷。海拓微信助手官方版功能介绍:1、多账号操作:多账号轮流操作的功能,

  • css图片抓取大师

    39 KB/2020-08-17

    css图片抓取大师让你可以轻松的对css文件进行下载,你可以轻松的对css文件中的图片进行下载和提取,操作非常的简单,css图片抓取大师内有详细的操作步奏和教程方法让你可以轻松的使

  • 几米一键WiFi共享

    1.44 MB/2020-08-17

    几米一键wifi共享是一款wifi共享软件,通过无线网卡虚拟出WiFi热点,几米一键wifi共享就像一台微型的无线路由器,使无线移动设备可在没有无线路由器的情况下,同样享受无线上网

  • Microsoft Silverlight

    6.68 MB/2020-08-17

    MicrosoftSilverlight是微软所发展的Web前端应用程序开发解决方案,是微软丰富型互联网应用程序(RichInternetApplication)策略的主要应用程序开发平台之一,以浏览器的外挂组件方式

  • 微商猎手

    702 KB/2020-08-17

    微商猎手(微信猎手)是全球首家微信好友管理辅助软件,快速找出把你删除的微信好友,备份导出自己的微信好友!微商必备软件!微商猎手是全球第一款微信好友管理辅助软件,它最快只需3秒钟,就

每日更新软件推荐
  • 一周最热
  • 总排行榜

您可能感兴趣的专题

  • 男生必备

    男生必备

    男生们看过来!

  • 安卓装机必备

    安卓装机必备

  • 女生必备

    女生必备

      女生必备app是拥有众多女性用户的手机软件,作为一个女生,生活中像淘宝、京东这类线上购物软件可以说是少不了的,小红书这种穿搭、化妆分享平台也很受欢迎,类似于西柚大姨妈、美柚这种专为女生打造的生理期app更是手机必备,还有大家用的最多拍照美颜app是绝对不能忘记的,除此之外对于一些追星女孩来说,微博也是一个必不可少的软件。超多女生必备软件尽在下载吧!

  • 迅雷看看使用教程

    迅雷看看使用教程

    迅雷看看播放器是一款多功能在线高清多媒体视频播放器,支持本地播放与在线视频点播,采用P2P点对点传输技术,可以在线流畅观看高清晰电影。不仅如此,迅雷看看不断完善用户交互和在线产品体验,让您的工作与生活充满乐趣。

  • 驱动精灵

    驱动精灵

    驱动精灵是一款集驱动管理和硬件检测于一体的、专业级的驱动管理和维护工具。驱动精灵为用户提供驱动备份、恢复、安装、删除、在线更新等实用功能,也是大家日常生活中经常用到的实用型软件之一了。

  • 拼音输入法

    拼音输入法

    对于电脑文字输入,拼音输入法是一种非常受欢迎的输入法,搜狗拼音输入法、百度拼音输入法、QQ拼音输入法、谷歌拼音输入法、紫光拼音输入法、智能拼音输入法等,你在用哪款呢?一款好用适合自己的拼音输入法一定对您平时帮助很大!下载吧收集了最热门国人最喜欢用的拼音输入法给大家。

  • b站哔哩哔哩怎么使用

    b站哔哩哔哩怎么使用

    很多人都喜欢在b站哔哩哔哩上观看视频,不单是因为可以提前看到一些视频资源,B站的一些弹幕、评论的玩法也是被网友们玩坏了!下面下载吧小编带来了b站哔哩哔哩怎么使用的教程合集!希望能帮到你啦!

  • 抖音短视频app

    抖音短视频app

    抖音短视频app,这里汇聚全球潮流音乐,搭配舞蹈、表演等内容形式,还有超多原创特效、滤镜、场景切换帮你一秒变大片,为你打造刷爆朋友圈的魔性短视频。脑洞有多大,舞台就有多大!好玩的人都在这儿!