分类分类
大小:7.28 MB 更新:2025/01/14
类别:网络软件系统:WinAll
BiliDuang是一款开源免费的bilibili视频下载神器,这款工具简单易用,支持哔哩哔哩的多个视频端口,您可以使用这款工具下载各种番剧,短视频以及课程视频等;这款软件拥有一个简洁直观的用户界面,您可以通过bilibili的MD号、SS号或EP号和视频链接搜索你下载的视频;BiliDuang允许用户调用aria2c来下载视频,采用多线程视频下载技术,您可以同时下载多个视频,具体的视频下载数量由您决定;如果您需要在bilibili上采集视频素材或自用,那么BiliDuang是一个不错的选择,毕竟这款工具不仅简单还免费。

支持用户查询,可以通过各种ID号查看相关博主的视频。
支持港澳台番剧下载,批量下载,不仅高效还省时。
支持4K视频的下载,最高支持1080P 60帧视频。
支持互动视频下载,互动视频可以由您决定剧情的走向。
支持断点续传,下载断开之后在下次启动时可以继续下载。
支持aria2c下载,调用aria2c下载器,高速下载视频。
支持课程下载,您可以使用该工具在哔哩哔哩上下载课程视频。
支持无水印下载,可以下载部分无水印视频。
支持泰国番剧,你还可以通过它下载逃过的番剧。
1、功能强大,简单好用,是下载哔哩哔哩剧集最佳的工具之一。
2、通过这款工具您可以轻松实现离线追剧。
3、它支持bilibili、biliplus、biliTV和bilibili 新版网页端API。
4、您可以根据电脑性能自定义同时下载视频的数量。
5、同时下载多个视频比较节省时间,但同时对资源的占用也比较严重。
6、使用这款工具下载视频的时候可以同时下载弹幕并转换字幕。
7、该工具可以调用aria2c下载器进行无限速的视频下载。
8、可以采用低缓存模式下载视频,软件不会主动保存缓存图片。
1、这款工具无需安装,因此将这款工具下载到本地后就可以直接打开使用。

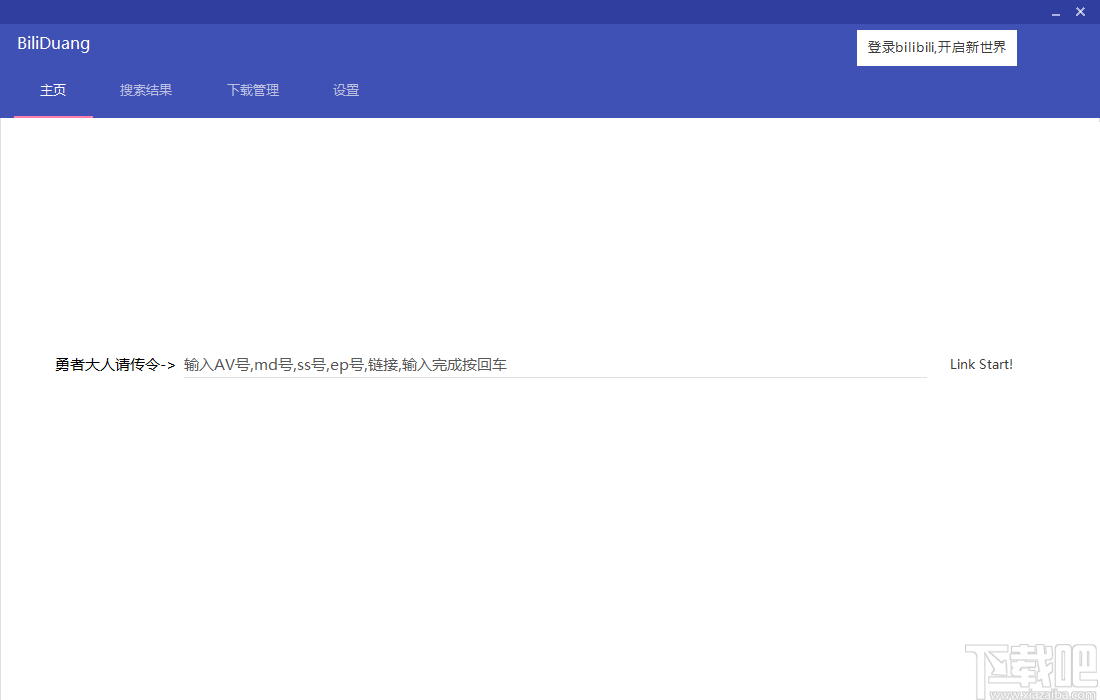
2、进入软件后按照软件的提示在首页输入MD号、SS号或EP号和链接等按回车查找内容。

3、结果搜索出来后会跳转到搜索结果页面中。

4、首先点击“下载路径”选项以设置视频的下载路径。

5、然后打开该菜单,您可以在该菜单中选择视频的输出质量最低支持360P、最高支持1080P,60帧的视频。

6、然后选中要下载的视频,选中后点击这个按钮即可开始下载。

7、在下载管理界面中您可以终止视频的下载,删除下载的视频等。

8、在设置窗口中您可以配置视频的下载参数,比如同时下载视频数等。

9、API源是可以切换的,支持四个来源,要下载设么类型的视频就切换到对应的API源中。

10、软件有两种主题模式,一种是夜间一个是日间,模式可以随系统主题自动更换。

第一次开启速度可能很慢,因为要缓存头像等资源
打开后页面为:

点击右上角的登录即可登录
注意:登录暂不支持不自动登录,意味着下一次开启软件会自动登录
点击后可能会弹出脚本错误窗口,比如

我们点击是即可
输入账号密码后点击登录按钮登录
稍等片刻您就已经登录了!

如图样式(图片为你的头像)即为登录成功,可以进行接下来的操作
下载视频
我写了N种下载方案,针对各种复制过来的网址
目前支持的有
av号:av170001 , AV170001 , https://bilibili.com/av170001 等格式
番剧的av号: av47508491 会自动跳转到 https://www.bilibili.com/bangumi/play/ss4452/
ep号(哔哩哔哩为每一集番剧设置的号码): ep266609 , https://www.bilibili.com/bangumi/play/ep266609
ss号(每一季番剧的编号): ss4452 , https://www.bilibili.com/bangumi/play/ss4452/
md号(番剧介绍页的号码):md24755609 , https://www.bilibili.com/bangumi/media/md24755609
*ml号(收藏夹编号):ml761171511 , https://www.bilibili.com/medialist/detail/ml761171511?type=2
BV号(2020/3/23推出的标准):BV17x411w7KC , https://www.bilibili.com/video/BV17x411w7KC/
uid号(用户编号):uid125526 , https://space.bilibili.com/125526/
课程链接: https://www.bilibili.com/cheese/play/ep3247 (请不要直接输入ep3247)
*:此方法与其他不一样,在后面会写
普通下载

在文本框中输入ID或网址,点击Link Start!或者回车
稍等片刻,即可看到结果

单集下载
在想要下载的集中选好清晰度

清晰度假如选择得太高会自动往下调整
再点击左边的下载,此时会让你选择下载路径,选择好后即可在下载管理看到下载任务
多集下载
选中你要下载的集或者选中全都,点击下载路径按钮来选择下载路径

点击一键设置清晰度标签右边的复选框即可一键更改所有的清晰度
再点击下载选中即可开始下载,在下载管理可以看到下载内容
收藏夹下载
输入收藏夹编号,回车或点击按钮,稍等片刻,会弹出一个对话框

你可以在其中选择直接下载或者查看(以普通AV方式查看)
或者可以选择你要下载的点击下载选中,之后的步骤大同小异
注意:您需要关闭此对话框才能操作主窗口!
下载管理

注意:假如添加后未开启下载,请手动点击 开始下载
迅雷9 网络软件7.5912.0.14.2602
详情短视频下载助手 网络软件5.01 MB1.2.2.0 免费版
详情Crazy Pic 网络软件2.24 MB1.8 绿色版
详情3D YouTube Downloader 网络软件12.42 MB1.9 中文版
详情舒克高清视频下载软件 网络软件10.43 MB2.9 官方版
详情网易音乐下载器 网络软件31 KB1.1 绿色版
详情脱兔TuoTu 网络软件4.22 MB3.5.113 官方版
详情MTV分享精灵 网络软件4.98 MB1.5.1 免费版
详情星光高清视频下载 网络软件12.56 MB3.2.3 免费版
详情FreeRapid Downloader 网络软件16.59 MB0.9u4 中文版
详情D-MP3下载系统 网络软件4.92 MB9.0 官方版
详情Universal Maps Downloader 网络软件1.8 MB7.322 官方版
详情维棠 网络软件12.9 MB1.3.1.6 官方版
详情迅雷极速版 网络软件22.6 MB1.0.24.254 极速版
详情AcDown 网络软件572 KB4.5.8.1123 绿色版
详情芒果TV视频地址解析下载助手 网络软件261 KB1.0 绿色版
详情迷你下载器 网络软件717 KB1.0.8.2564 中文版
详情百度云下载辅助工具 网络软件355 KB1.0 绿色版
详情网络刀客 网络软件1.87 MB5.0.0 官方版
详情云流优酷视频真实地址解析 网络软件3.93 MB3.1 绿色版
详情点击查看更多
迅雷5 网络软件14.6 MB5.9.28.1564 官方正式版
详情迅雷VIP尊享版 网络软件27.5 MB2.0.12.258 官方版
详情迅雷X电脑版 网络软件99.5 MBv10.1.38.890 官方正式版
详情电狐手机电影下载器 网络软件2.67 MB1.3.11.1123 免费版
详情迅雷极速版 网络软件23.21 MB1.0.35.366 官方版
详情Pan Download 网络软件3.17 MB1.4.3 绿色版
详情迅雷极速版 网络软件22.6 MB1.0.24.254 极速版
详情4K YouTube to MP3 网络软件29.01 MB3.0.2.1677 免费版
详情迅雷7去广告补丁 网络软件136 KB1.21 绿色版
详情Music Spy 网络软件5.56 MB3.0 绿色版
详情ImageBox(网页图片批量下载) 网络软件20.5 MBv8.1.0 官方版
详情MegaDownloader 网络软件1.69 MB1.7 中文版
详情优酷网视频下载 网络软件2.13 MB8.5.0.1 官方版
详情谷歌卫星地图下载助手 网络软件12.69 MB8.0 官方版
详情KTV歌曲下载软件(歌宝) 网络软件24.5 MB2.0 官方版
详情谷歌地图下载器 网络软件17.08 MB13.8.6.5473 官方版
详情Golden Keywords 网络软件2.08 MB4.11 官方版
详情WinGet授权多语言版 网络软件1.07 MB2.0 官方版
详情Hitware Companion 网络软件2.24 MB3.1.1 官方版
详情POP3邮件远程删除工具 网络软件77 KB1.0 官方版
详情点击查看更多
澳门6合和彩官网下载 生活服务33.1MBv9.9.9
详情够力七星彩排列五奖表最新版本下载 生活服务44MBv3.0.0
详情够力奖表旧版免费 生活服务44MBv3.0.0
详情彩虹多多app下载彩票手机版 生活服务33.2MBv9.9.9
详情彩民之家澳门版 生活服务68.2MBv1.0
详情kk欢乐斗地主手机版 休闲益智0MBv1.0
详情49tk图库app下载安装恢复 生活服务0MBv1.0
详情够力七星彩奖表 生活服务33.1MBv9.9.9
详情767娱乐 生活服务33.2MBv9.9.9
详情49图库助手 生活服务0MBv1.0
详情够力七星彩排列五奖表安装2015 生活服务33.1MBv9.9.9
详情kk欢乐斗地主中文版 休闲益智0MBv1.0
详情够力奖表牛爹论坛 生活服务0MBv1.0
详情新澳2025正版资料 生活服务0MBv1.0
详情够力奖表助手下载安装2025 生活服务0MBv1.0
详情够力七星彩奖表旧版下载 生活服务33.1MBv9.9.9
详情局王七星彩旧版本 生活服务0MBv1.0
详情新澳天天好采 生活服务0MBv1.0
详情够力七星彩排列五奖表下载安装安卓版 生活服务44MBv3.0.0
详情挑码助手安卓版 生活服务33.1MBv9.9.9
详情点击查看更多