BiliDuang是一款开源免费的bilibili视频下载神器,这款工具简单易用,支持哔哩哔哩的多个视频端口,您可以使用这款工具下载各种番剧,短视频以及课程视频等;这款软件拥有一个简洁直观的用户界面,您可以通过bilibili的MD号、SS号或EP号和视频链接搜索你下载的视频;BiliDuang允许用户调用aria2c来下载视频,采用多线程视频下载技术,您可以同时下载多个视频,具体的视频下载数量由您决定;如果您需要在bilibili上采集视频素材或自用,那么BiliDuang是一个不错的选择,毕竟这款工具不仅简单还免费。

支持用户查询,可以通过各种ID号查看相关博主的视频。
支持港澳台番剧下载,批量下载,不仅高效还省时。
支持4K视频的下载,最高支持1080P 60帧视频。
支持互动视频下载,互动视频可以由您决定剧情的走向。
支持断点续传,下载断开之后在下次启动时可以继续下载。
支持aria2c下载,调用aria2c下载器,高速下载视频。
支持课程下载,您可以使用该工具在哔哩哔哩上下载课程视频。
支持无水印下载,可以下载部分无水印视频。
支持泰国番剧,你还可以通过它下载逃过的番剧。
1、功能强大,简单好用,是下载哔哩哔哩剧集最佳的工具之一。
2、通过这款工具您可以轻松实现离线追剧。
3、它支持bilibili、biliplus、biliTV和bilibili 新版网页端API。
4、您可以根据电脑性能自定义同时下载视频的数量。
5、同时下载多个视频比较节省时间,但同时对资源的占用也比较严重。
6、使用这款工具下载视频的时候可以同时下载弹幕并转换字幕。
7、该工具可以调用aria2c下载器进行无限速的视频下载。
8、可以采用低缓存模式下载视频,软件不会主动保存缓存图片。
1、这款工具无需安装,因此将这款工具下载到本地后就可以直接打开使用。

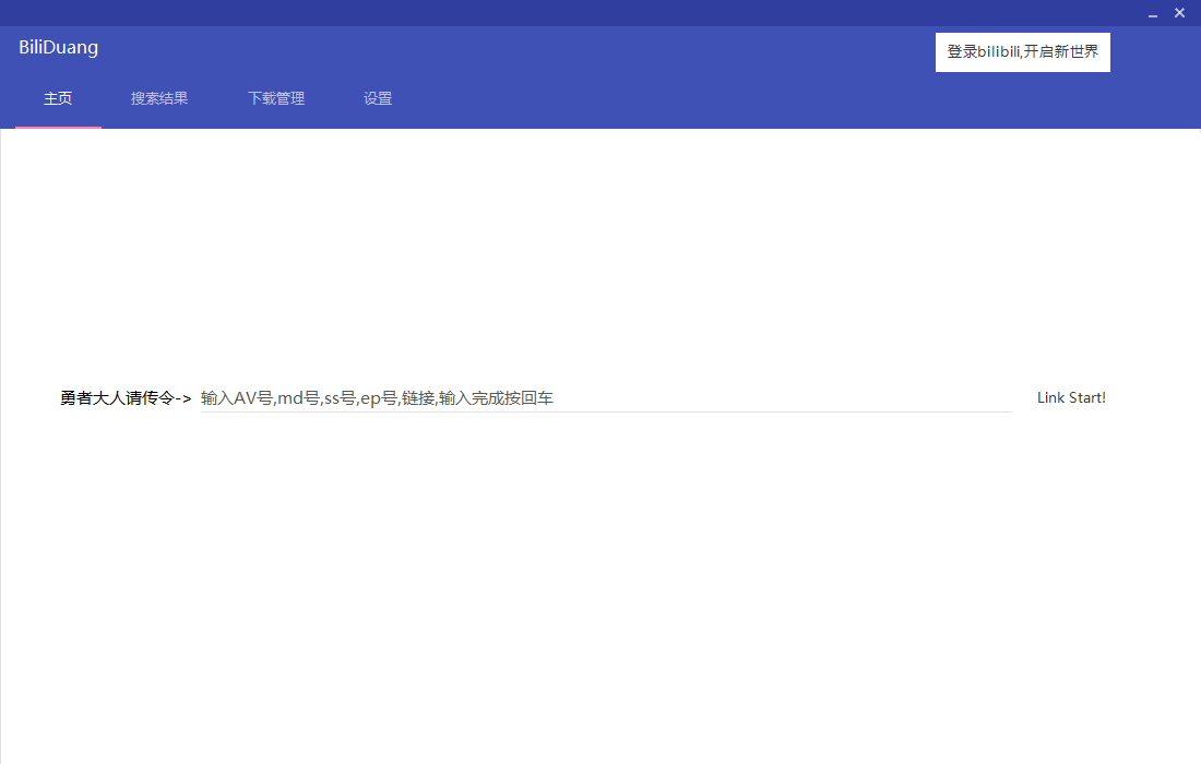
2、进入软件后按照软件的提示在首页输入MD号、SS号或EP号和链接等按回车查找内容。

3、结果搜索出来后会跳转到搜索结果页面中。

4、首先点击“下载路径”选项以设置视频的下载路径。

5、然后打开该菜单,您可以在该菜单中选择视频的输出质量最低支持360P、最高支持1080P,60帧的视频。

6、然后选中要下载的视频,选中后点击这个按钮即可开始下载。

7、在下载管理界面中您可以终止视频的下载,删除下载的视频等。

8、在设置窗口中您可以配置视频的下载参数,比如同时下载视频数等。

9、API源是可以切换的,支持四个来源,要下载设么类型的视频就切换到对应的API源中。

10、软件有两种主题模式,一种是夜间一个是日间,模式可以随系统主题自动更换。

第一次开启速度可能很慢,因为要缓存头像等资源
打开后页面为:

点击右上角的登录即可登录
注意:登录暂不支持不自动登录,意味着下一次开启软件会自动登录
点击后可能会弹出脚本错误窗口,比如

我们点击是即可
输入账号密码后点击登录按钮登录
稍等片刻您就已经登录了!

如图样式(图片为你的头像)即为登录成功,可以进行接下来的操作
下载视频
我写了N种下载方案,针对各种复制过来的网址
目前支持的有
av号:av170001 , AV170001 , https://bilibili.com/av170001 等格式
番剧的av号: av47508491 会自动跳转到 https://www.bilibili.com/bangumi/play/ss4452/
ep号(哔哩哔哩为每一集番剧设置的号码): ep266609 , https://www.bilibili.com/bangumi/play/ep266609
ss号(每一季番剧的编号): ss4452 , https://www.bilibili.com/bangumi/play/ss4452/
md号(番剧介绍页的号码):md24755609 , https://www.bilibili.com/bangumi/media/md24755609
*ml号(收藏夹编号):ml761171511 , https://www.bilibili.com/medialist/detail/ml761171511?type=2
BV号(2020/3/23推出的标准):BV17x411w7KC , https://www.bilibili.com/video/BV17x411w7KC/
uid号(用户编号):uid125526 , https://space.bilibili.com/125526/
课程链接: https://www.bilibili.com/cheese/play/ep3247 (请不要直接输入ep3247)
*:此方法与其他不一样,在后面会写
普通下载

在文本框中输入ID或网址,点击Link Start!或者回车
稍等片刻,即可看到结果

单集下载
在想要下载的集中选好清晰度

清晰度假如选择得太高会自动往下调整
再点击左边的下载,此时会让你选择下载路径,选择好后即可在下载管理看到下载任务
多集下载
选中你要下载的集或者选中全都,点击下载路径按钮来选择下载路径

点击一键设置清晰度标签右边的复选框即可一键更改所有的清晰度
再点击下载选中即可开始下载,在下载管理可以看到下载内容
收藏夹下载
输入收藏夹编号,回车或点击按钮,稍等片刻,会弹出一个对话框

你可以在其中选择直接下载或者查看(以普通AV方式查看)
或者可以选择你要下载的点击下载选中,之后的步骤大同小异
注意:您需要关闭此对话框才能操作主窗口!
下载管理

注意:假如添加后未开启下载,请手动点击 开始下载
迅雷9
7.59/2020-08-17迅雷9是是旧版本软件,这是迅雷经典产品,最新版本的是x系列。迅雷9下载软件采用全新下载引擎,对百兆光纤宽带网络环境进行诸多针对性的优化,迅雷下载让用户获得更安全更快的下载体验。
QQ旋风下载
9.29 MB/2020-08-17QQ旋风也就是超级旋风下载器,采用新下载引擎,大幅提高下载速度。全新界面以及悬浮框,更小巧,更富质感。采用左右分栏模式,一站式下载体验,支持换肤功能,多种皮肤可选。
短视频下载助手
5.01 MB/2020-08-17市面上已经有很多视频下载工具了,比如硕鼠,比如维棠。在大多数情况下,他们也能工作得很好。然而,有些视频可能它们不会照顾到,比如新浪微博的短视频,比如秒拍视频。一般而言,这些短视频似
Crazy Pic
2.24 MB/2020-08-17CrazyPic绿色版是一款特别好用的图片搜索引擎。大家搜索下载图片的时候不管使用哪个搜索引擎,每次搜索完毕后都要对图片逐一打开保存,操作起来实在有点繁琐。软件能够帮助你告别那些
3D YouTube Downloader
12.42 MB/2020-08-173DYouTubeDownloader是个看起来很简单,不过实际上却相当强大的影片下载工具。3DYoutubeDownloader支持的格式包括MP4,WebM和F
舒克高清视频下载软件
10.43 MB/2020-08-17舒克高清视频下载软件,是一款专门从国内外在线视频网站(优酷、土豆、酷6、新浪、搜狐、youtube.com等)下载高清视频到本地的软件。不需要自己找下载地址,不需要去找缓存,只要一
网易音乐下载器
31 KB/2020-08-17网易音乐下载器是一款针对网易音乐而设计的音乐下载工具,自从国内的版权环境转暖之后,许多音乐都开始收费和禁止下载了。网易音乐下载器就是一款专门用于网易云音乐的下载工具,有了这款软件你
脱兔TuoTu
4.22 MB/2020-08-17脱兔下载是一款支持互联网上所有主流下载协议的下载软件,它采用P2SP超线程技术,支持HTTP、BT、Emule、Flashget等资源的跨协议下载。脱兔TuoTu主要特性包含:-低资源占用...
维棠flv视频下载软件
迅雷X电脑版
Deluge
Stream Transport
老牛下书
魔爪小说阅读器
影音嗅探专家
YouTube视频下载工具TubeDownload
酷抓
49tk图库app下载安装恢复
彩库宝典旧版v102安卓版
天天彩澳门天天彩
够力七星彩排列五奖表安装2015
新澳门2025
新澳门彩单双走势
kk欢乐斗地主中文版
凤凰彩票平台ApP软件下载
kk欢乐斗地主最新版
您可能感兴趣的专题
男生必备
男生们看过来!
安卓装机必备
女生必备
女生必备app是拥有众多女性用户的手机软件,作为一个女生,生活中像淘宝、京东这类线上购物软件可以说是少不了的,小红书这种穿搭、化妆分享平台也很受欢迎,类似于西柚大姨妈、美柚这种专为女生打造的生理期app更是手机必备,还有大家用的最多拍照美颜app是绝对不能忘记的,除此之外对于一些追星女孩来说,微博也是一个必不可少的软件。超多女生必备软件尽在下载吧!
迅雷看看使用教程
迅雷看看播放器是一款多功能在线高清多媒体视频播放器,支持本地播放与在线视频点播,采用P2P点对点传输技术,可以在线流畅观看高清晰电影。不仅如此,迅雷看看不断完善用户交互和在线产品体验,让您的工作与生活充满乐趣。
驱动精灵
驱动精灵是一款集驱动管理和硬件检测于一体的、专业级的驱动管理和维护工具。驱动精灵为用户提供驱动备份、恢复、安装、删除、在线更新等实用功能,也是大家日常生活中经常用到的实用型软件之一了。
拼音输入法
对于电脑文字输入,拼音输入法是一种非常受欢迎的输入法,搜狗拼音输入法、百度拼音输入法、QQ拼音输入法、谷歌拼音输入法、紫光拼音输入法、智能拼音输入法等,你在用哪款呢?一款好用适合自己的拼音输入法一定对您平时帮助很大!下载吧收集了最热门国人最喜欢用的拼音输入法给大家。
b站哔哩哔哩怎么使用
很多人都喜欢在b站哔哩哔哩上观看视频,不单是因为可以提前看到一些视频资源,B站的一些弹幕、评论的玩法也是被网友们玩坏了!下面下载吧小编带来了b站哔哩哔哩怎么使用的教程合集!希望能帮到你啦!
抖音短视频app
抖音短视频app,这里汇聚全球潮流音乐,搭配舞蹈、表演等内容形式,还有超多原创特效、滤镜、场景切换帮你一秒变大片,为你打造刷爆朋友圈的魔性短视频。脑洞有多大,舞台就有多大!好玩的人都在这儿!