分类分类
大小:27.4 MB 更新:2025/01/08
类别:系统软件系统:WinAll
TaskExplorer是一款功能强大、简单易用的高级任务管理器,通过该软件用户可以对计算机硬件、GPU内存使用量、cpu使用率、内存使用量、硬盘时时使用量、网络上传下载量等信息进行监控显示,便于用户时刻了解电脑的使用情况;TaskExplorer绿色安全、免费开源,可帮助用户时刻监视正在运行的应用程序,同时该软件还内置有查找功能,可帮助用户快速找出正在运行的应用程序,便于用户对正在运行的程序进行停止运行或者权限设置等相关操作,非常方便实用,有需要的用户赶快下载试试吧。

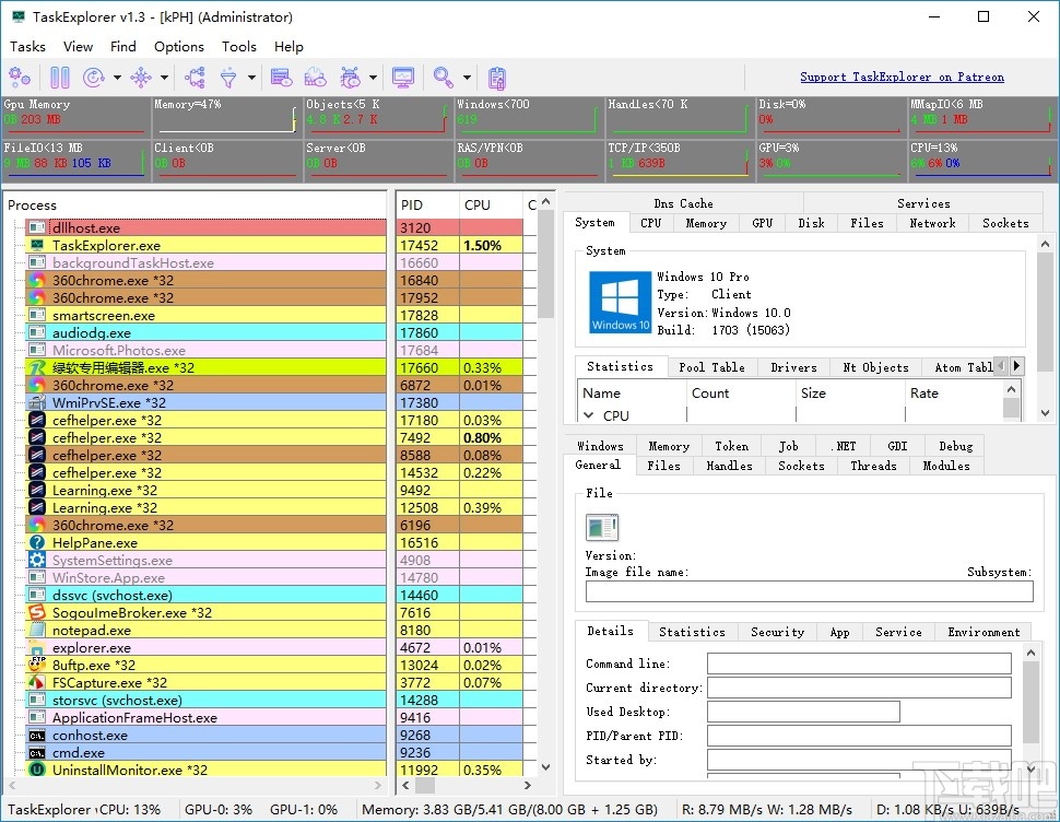
线程面板包含所选线程的堆栈跟踪,从而使您更深入地了解所选应用程序当前正在执行的操作。
可以从“内存面板”查看和编辑进程内存,该面板提供了高级内存编辑器和字符串搜索功能。
在“句柄”面板中,显示了所有打开的句柄,并提供有用的信息,这些信息使您可以从磁盘的角度查看程序实际正在运行的内容。
套接字面板显示每个进程的所有打开的连接/套接字,还提供数据速率信息,在设置中,可以显示从ETW数据创建的伪UDP连接。
通过双击一个流程,可以在一个单独的窗口中打开“任务信息”面板,从而可以同时查看多个流程的属性。
该应用程序的系统监视器方面也得到了很好的开发。工具栏提供了大小合适的图形,不仅提供CPU使用率,还提供对象,句柄,网络和IO /磁盘访问的使用率。
系统信息面板显示系统中的所有打开文件,按程序显示所有打开的套接字,服务面板允许查看和控制所有系统服务,包括驱动器。
CPU,内存,磁盘I / O,网络和GPU的性能面板提供了大图,详细显示了系统资源的使用情况。
系统信息面板可以完全折叠起来,为任务信息面板提供更多空间。因此,可以使用适当的工具栏按钮在一个自己的窗口中打开系统信息面板,而不是成为主窗口的面板。
使用循环计数计算CPU使用率
像Linux一样显示CPU使用率
在CPU列中还显示最高线程CPU使用率
显示空单元格而不是零
显示伪UDP连接(ETW)
仅显示LAN TCP/IP流量(ETW)
使用反向DNS进行远程主机名解析
使用DNS缓存进行远程主机名解析
跟踪卸载的模块
解析引用服务
支撑砂箱
1、完成软件下载双击.exe文件进入软件安装协议界面,点击勾选我接受协议方可进行软件安装

2、一直点击next按钮即可完成软件安装,最后点击finish按钮即可关闭弹框并启动软件

3、首次进入软件弹出软件提示弹框,点击yes按钮即可关闭弹框并进入软件

4、进入软件任务管理器监控界面可以查看系统程序启动运行情况

5、点击软件左上角的任务按钮可以对选择的程序进行管理

6、点击视图按钮弹出软件视图功能列表,点击即可进行使用

7、点击查找按钮弹出任务查找弹框点击输入关键词即可进行任务查找

8、点击设置按钮弹出软件设置选项,点击即可对任务管理器的默认功能进行设置

9、点击工具按钮弹出软件功能列表,点击选择工具即可进行功能添加

10、点击任务管理器界面的功能可以对软件功能详情进行显示设置

11、点击选择任务管理器列表的程序可以对该程序进行禁止或停止运行等操作

Auslogics System Information 系统软件5.71 MB2.2.0.0 官方版
详情FRAPS 系统软件2.21 MB3.5.99.15619 官方版
详情HD_Speed 系统软件86 KB1.7.8.107 绿色版
详情BIOS Agent 系统软件327 KB3.66 官方版
详情Cinebench 系统软件142.82 MB11.5 官方版
详情微盾仪表VwMeter 系统软件484 KB1.0.6 官方版
详情365磁盘空间分析专家 系统软件1.12 MB2.1 绿色版
详情MemTest 系统软件17 KB4.0 中文版
详情IObit SysInfo(系统信息监测软件) 系统软件6.20 MBv1.0 官方版
详情XMeters(任务栏信息显示工具) 系统软件29.8 MBv1.0.103.0 官方版
详情WinKey(系统秘钥查询) 系统软件44 KBv1.3 免费版
详情HiBit system information(系统硬件和软件信息采集软件) 系统软件2.63 MBv2.0.15 绿色版
详情LatencyMon(音频环境检测软件) 系统软件1.91 MBv6.5 官方版
详情TaskExplorer(高级任务管理器) 系统软件27.4 MBv1.3.0 免费版
详情Sidebar Diagnostics(电脑硬件监控软件) 系统软件3.7 MBv3.5.8 官方版
详情linx(测试软件) 系统软件1.26 MBv0.6.2.0 汉化版
详情Win Versioner(系统信息检测工具) 系统软件1.17 MBv1.0 官方版
详情联想管家温控大师 系统软件7.01 MBv1.3.1.0 官方版
详情GPU Caps Viewer(显卡诊断识别) 系统软件14.7 MBv1.50.0.0 免费版
详情联想主机编号检测工具 系统软件6.53 MBv1.57.1 官方版
详情点击查看更多
AutoRunner自动化测试工具 系统软件70.1 MB4.0.0 免费版
详情TestCenter测试管理工具 系统软件283 MB5.5.1.0 官方版
详情MemTest 系统软件17 KB4.0 中文版
详情WinBench99 系统软件9.07 MB1.1 官方版
详情SolarWinds VM Monitor 系统软件8.46 MB1.0.1.31 官方版
详情Micro-Scope Lite 系统软件159 KB8.11 官方版
详情简便串口测试 系统软件22 KB1.0 官方版
详情Ping Tester - Standard 系统软件386 KB1.0.0 官方版
详情Central Brain Identifier 系统软件280 KB8.3.6.6 官方版
详情PerformanceRunner 系统软件90.4 MB1.1.3.1 官方版
详情硬件监视程序 系统软件1.51 MB1.0.0.1 官方版
详情CheckIt 系统软件6.47 MB5.01 官方版
详情Super File Info 系统软件500 KB2.5 官方版
详情AMD N-Bench 系统软件109.27 MB3.1 官方版
详情SysID 系统软件784 KB2.0 官方版
详情OpenGL Extension Viewer 系统软件6.38 MB3.35 官方版
详情PocketPC Mark 系统分析专家 系统软件291 KB1.0.0 官方版
详情AutoBench3D 系统软件534 KB2.0 beta 官方版
详情HeavyLoad 系统软件7.15 MB3.3.1.230 官方版
详情FRAPS 系统软件2.21 MB3.5.99.15619 官方版
详情点击查看更多
彩吧助手旧版走势图 生活服务0MBv1.0
详情新澳2025正版资料 生活服务0MBv1.0
详情挑码助手安卓版 生活服务33.1MBv9.9.9
详情局王七星彩旧版本 生活服务0MBv1.0
详情够力七星彩奖表新版 生活服务33.1MBv9.9.9
详情彩库宝典旧版v102安卓版 生活服务33.1MBv9.9.9
详情够力七星彩排列五奖表最新版本下载 生活服务44MBv3.0.0
详情够力奖表旧版免费 生活服务44MBv3.0.0
详情彩民之家澳门版 生活服务68.2MBv1.0
详情49tk图库app下载安装恢复 生活服务0MBv1.0
详情澳门6合和彩官网下载 生活服务33.1MBv9.9.9
详情彩虹多多app下载彩票手机版 生活服务33.2MBv9.9.9
详情新澳门2025 生活服务0MBv1.0
详情6hzs6合助手下载软件 生活服务33.1MBv9.9.9
详情kk欢乐斗地主最新版 休闲益智0MBv1.0
详情够力奖表助手下载安装2025 生活服务0MBv1.0
详情凤凰彩票平台ApP软件下载 生活服务0MBv1.0
详情够力奖表1.65专业版 生活服务0MBv1.0
详情新澳天天彩好彩600 生活服务0MBv1.0
详情澳门资料大全正版 生活服务0MBv1.0
详情点击查看更多