asammdf是一款功能强大、简单专业的Python快速解析器和编辑器,拥有比其他基于Python的mdf库更快、更清晰易懂的代码库,可用于ASAM自动化和测量系统标准化协会MDF以及MF4测量数据格式文件,使用这款软件用户可以快速处理所有策略数据格式版本,可以对Python代码进行解析和编辑;asammdf这款Python解析编辑器软件体积轻量、简单易用,支持快速创建mdf文件、加追新频道、读取can和lin日志文件等,同时还可以添加和提取mdf版本的附件并对其进行处理,非常简单实用,有需要的用户可以自行下载。

从头开始创建新的mdf文件
追加新频道
读取未排序的MDF v3和v4文件
读取CAN和LIN总线日志文件
从匿名总线记录测量中提取CAN和LIN信号
从原始mdf文件中过滤一部分渠道
将测量削减到指定的时间间隔
转换为不同的mdf版本
导出到HDF5,Matlab(v4,v5和v7.3),CSV和镶木地板
合并共享相同内部结构的多个文件
读取并保存包含压缩数据块的mdf版本4.10文件
存储文件的空间优化(无重复块)
为mdf版本4拆分大数据块(可配置大小)
对以下地图类型(多维数组通道)的完全支持(读取,追加,保存):
具有CDBLOCK的mdf版本3通道
mdf版本4结构通道组成
具有CNTemplate存储的mdf版本4通道数组和数组类型之一:
添加和提取mdf版本4的附件
处理大文件(例如,在RaspberryPi上合并两个文件,每个文件具有14000个通道和5GB大小)
提取通道数据,主通道和额外的通道信息作为Signal对象,以便与v3和v4文件进行统一操作
使用Signal类进行时域操作
如果所有通道都基于相同的时间,则熊猫数据帧会很好
测量通常会有来自不同来源的通道,且速率不同
该信号类促进与这样的信道的操作
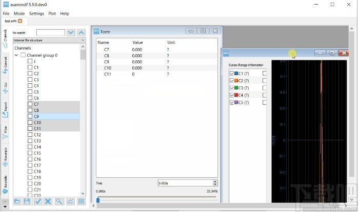
图形界面可视化通道并执行文件操作
支持Python 2.7,Python >=3.4。
处理所有测量数据格式版本(2.xx、3.xx和4.xx)。
从头开始创建文件或将数据添加到已加载的文件中。
处理已排序和未排序的文件;所有由asammdf保存的文件都会排序。
方便的文件/通道处理功能:剪切、转换、导出、过滤、合并、选择。
低内存占用率和快速的性能可以处理巨大的测量文件。
可以导出为HDF5、Matlab.mat、CSV和Excel格式。
数据可视化和lib功能的GUI
使用GUI工具,您可以可视化渠道
比较同一图中多个文件的通道
查看存储在MDF文件中的频道,转换和源元数据
单个文件(转换,导出,剪切,过滤,重采样,加扰)和多个文件(串联,堆栈)的访问库功能
使用Pip安装asammdf之后,在python_installation_folder \ Scripts文件夹中将有一个名为asammdf.exe的新脚本。pip install asammdf[gui]
GUI需要以下依赖项
PyQt5
字形图
一般捷径捷径行动描述

菜单文件第一个菜单命令是Open。根据模式,这允许单独打开文件或进行批处理。
第二个菜单命令是“打开文件夹”。如果选择此选项,则从选定的根文件夹开始,递归搜索所有子文件夹以查找MDF文件。
打开文件后,用户可以使用“打开配置”和“保存配置” 菜单项加载或保存显示配置。
模式单个文件:单独打开文件
批处理:允许处理多个文件
比较:显示所有打开文件的频道

设定值以下设置可用
子图:控制在按下绘图按钮时是否将创建多个子图
Disabled:使用了一个被覆盖的绘图
Enabled:添加了一个新的子图
链接子图X轴:控制子图在X轴上链接(缩放会影响所有子图)
Disabled
Enabled
忽略value2text转换:不要将值应用于text转换
Disabled
Enabled
绘图背景:切换绘图背景颜色(不影响现有绘图)
Black
White
绘制X轴:选择X轴的显示方式
seconds
time :值将被格式化为小时,分钟和秒
date :这些值将使用测量开始日期时间
主题:切换应用主题
Dark
Light
整数插值:选择整数通道的插值方式
0 - repeat previous sample
1 - linear interpolation
2 - hybrid interpolation
每次启动GUI时,都会保存并还原渗出物。
情节
有几种用于处理图的键盘快捷键:

单文件“单个文件”页面用于单独打开多个文件以进行可视化和处理(例如导出到csv或hdf5)。
布局元素

打开的文件选项卡
频道树显示模式
完整的频道树
命令按钮
绘图/子绘图区域
数值视窗
绘图窗口
子图通道选择列表
子图图形区域
子图通道统计面板
文件操作
1.打开的文件选项卡在单文件模式下,您可以并行打开多个文件。选项卡名称的标题设置为短文件名,完整的文件路径可以视为选项卡工具提示。
没有限制,因此同一文件可以打开多次。
2.频道树显示模式频道树可以通过两种方式显示
作为自然排序的列表
使用内部文件结构分组
3.完成频道树该树包含测量中找到的所有通道。
双击频道名称将显示一个弹出窗口,其中包含频道信息(CNBLOCK,CCBLOCK和SIBLOCK / CEBLOCK)

按下“绘图”按钮时,只会选择在通道树中选中的通道进行绘图。选中或取消选中通道不会影响当前图或子图。
4.命令按钮从左到右,按钮具有以下功能
加载配置:从保存的配置文件中恢复通道树和所有子图窗口
保存配置:保存所有子图(通道,颜色,公共轴和启用状态)和通道树
选择所有频道:检查频道树中的所有频道
重置选择:取消选中频道树中的所有频道
高级搜索并选择:将打开高级搜索对话框
该对话框可以使用通配符和正则表达式模式
可以选择多个通道,然后在通道树中检查
在“基于模式的窗口”选项卡中,用户可以定义一种模式,该模式将用于从测量文件中过滤出通道,并且作为第二个过滤步骤,可以基于通道值使用某些条件。此信息将保存在窗口配置中。标题栏图标可轻松识别基于模式的窗口

添加窗口:根据通道树中当前选中的通道,生成一个新窗口(数字,图表或表格)。如果在设置中禁用了子图,则当前窗口将被新图替换。如果启用了子图,则将添加新的子图,并且不会影响已经存在的子图。同一通道可用于多个子图中。
5.绘图/子绘图区域如果启用了子图,则可以使用多个图。可以使用拖放来重新排列子图。
6.数字窗口与绘图窗口相比,数字窗口可以处理更多的通道。您可以使用数字窗口查看某些时间戳的通道值。可以使用旋转框或滑块选择时间戳。
7.绘制窗口绘图窗口用于以图形方式显示通道样本。 pyqtgraph用于绘图;为了获得最佳性能,请考虑以下技巧
限制通道数量:绘制数百个通道会变得很慢
禁用点将使绘图更加敏感
8.子图通道选择列表当按下“绘图”按钮时,选中的通道将填充“选定通道”列表。
从“选定通道”列表中选择项目将在图的左侧显示其Y轴。每个信号的单独轴也可以切换,它们将显示在图的右侧。
当“统计信息”面板处于活动状态时,还需要选择一个项目来计算项目通道的统计信息。

每个项目都有五个元素
显示启用复选框
颜色选择按钮
频道名称和单位标签
渠道价值标签[4]
共轴复选框
单轴复选框[5]

可以使用Ctrl + C将频道名称复制到剪贴板。
双击一个项目将打开一个范围编辑器对话框

在这里,我们可以指定范围值视觉警报。当光标处于活动状态并且当前通道值在指定范围内时,项目背景将更改为所选颜色。

9.子图图形区域初始图将所有通道归位(请参阅H键盘快捷键)
使用C键盘快捷键切换光标,并使用它显示所选通道列表中每个项目的通道值。也可以通过单击绘图区域来调用光标。
在按Ctrl + H和Ctrl + B键的键盘快捷键会
将整数通道的轴值更改为十六进制和二进制模式
更改“所选通道”列表中每个整数通道项目的通道值显示模式


使用R键盘快捷键将切换范围,并在其中显示所选通道列表中每个项目的通道值。启用范围后,使用H键盘快捷键将无法覆盖整个时间范围,而是使用范围时间间隔。

使用M键盘快捷键切换“统计”面板

您可以通过按插入键来插入新的计算通道。这将允许使用绘图通道计算基本操作,或将函数应用于其中一个绘图通道。

可以通过按Ctrl + S将当前活动图的通道保存到新文件。可以通过按Ctrl + Shift + S将所有子图的通道保存到新文件。
子图可以垂直或水平平铺为网格

拖放可以在子图之间拖放通道,以简化配置。

多个文件将多个文件工具箱页用来连接或堆叠多个文件。

可以通过拖放线在列表(1)中重新排列文件列表。不需要的文件可以通过选择它们并按DEL键来删除。从上到下考虑文件顺序。
修复
[#458], [#461], [#464], [#466], [#471], [#472], [#478], [#479]
将Plot x轴的时间标记本地化。
在/0处终止文本字符串
变化
新的CAN和LIN总线跟踪窗口
Plot、Numeric和Tableular窗口的全局快捷键。
增加了对zipfile.ZipFile、bz2.BZ2File和gzip.GzipFile的支持。
改善搜索对话框的可用性
新的配置选项,用于处理get调用中的多次出现。
浮动通道插值方法的新配置选项。
CKplayer网页播放器
336 KB/2020-08-17ckplayer是一款在网页上播放视频的免费的网页播放器,功能强大,体积小巧,跨平台,使用起来随心所欲。CKplayer网页播放器主要以adobe的flash(所使用的版本是CS5)平台开发,ckplayer同时也支持html5的视频播放。
WordPress
6.7 MB/2020-08-17WordPress是一种使用PHP语言开发的博客平台,用户可以在支持PHP和MySQL数据库的服务器上架设自己的网志。也可以把WordPress当作一个内容管理系统(CMS)来使用。
Discuz论坛
4.05 MB/2020-08-17Discuz!Board(以下简称Discuz!,中国国家版权局著作权登记号2003SR6623)是一个通用的论坛软件系统,用户可以在不需要任何编程的基础上,Discuz论坛通过简单的设置和安装
Guns后台管理系统
12.5 MB/2020-08-17Guns后台管理系统是一款项目快速开发管理系统网站搭建模板,基于SpringBoot2开发,内置主控面板、组织架构、用户管理、机构管理、职位管理、权限管理、基础数据、系统功能
狂雨小说cms
7.8 MB/2020-08-17狂雨小说是一款体积轻量、简单易用的轻量级小说网站搭建模板,基于ThinkPHP5.1+MySQL的技术开发,网站搭建和部署便捷简单,通过该模板用户可以快速搭建一个属于自己的小说内
Slidev(开发幻灯片展示)
8.52 MB/2020-08-17Slidev是一款非常专业且优秀的开发幻灯片展示软件,作为基于Web的幻灯片制作和演示软件,非常适合开发人员使用,可帮助他们专注于在Markdown中编写内容,软件功能强大,拥有HTML
魔众短链接系统
27.5 MB/2020-08-17魔众短链接系统是一款绿色安全、免费开源的短链接生成网站搭建模板,基于PHP+Mysql开发,可帮助用户快速搭建属于自己的短链接生成网站,该网站界面简洁美观、对SEO非常友好,功
易语言资源网源码下载工具
1.51 MB/2020-08-17易语言资源网源码下载工具是一款对开发者极为有用的易语言源码查找工具,用户可以通过这款工具在易语言资源网中查找各种项目的源码;很多开发者在开发项目时会在网上查找一
建站专家网站建设系统
Turbo C 2.0库函数速查
PPTV网络电视系统
中英繁公司企业智能自助建站源码
宾馆酒店饭店网站建设模板ASP源码
XOOPS 简体中文版 2.0.3 for Unix
SaurusCMS
Deluge For Linux
及速自助网站建设系统
天天彩澳门天天彩
挑码助手安卓版
局王七星彩旧版本
够力七星彩奖表旧版下载
彩民之家澳门版
49tk图库app下载安装恢复
双色球预测大师
够力七星彩排列五奖表下载安装安卓版
新澳门彩单双走势
您可能感兴趣的专题
男生必备
男生们看过来!
安卓装机必备
女生必备
女生必备app是拥有众多女性用户的手机软件,作为一个女生,生活中像淘宝、京东这类线上购物软件可以说是少不了的,小红书这种穿搭、化妆分享平台也很受欢迎,类似于西柚大姨妈、美柚这种专为女生打造的生理期app更是手机必备,还有大家用的最多拍照美颜app是绝对不能忘记的,除此之外对于一些追星女孩来说,微博也是一个必不可少的软件。超多女生必备软件尽在下载吧!
迅雷看看使用教程
迅雷看看播放器是一款多功能在线高清多媒体视频播放器,支持本地播放与在线视频点播,采用P2P点对点传输技术,可以在线流畅观看高清晰电影。不仅如此,迅雷看看不断完善用户交互和在线产品体验,让您的工作与生活充满乐趣。
驱动精灵
驱动精灵是一款集驱动管理和硬件检测于一体的、专业级的驱动管理和维护工具。驱动精灵为用户提供驱动备份、恢复、安装、删除、在线更新等实用功能,也是大家日常生活中经常用到的实用型软件之一了。
拼音输入法
对于电脑文字输入,拼音输入法是一种非常受欢迎的输入法,搜狗拼音输入法、百度拼音输入法、QQ拼音输入法、谷歌拼音输入法、紫光拼音输入法、智能拼音输入法等,你在用哪款呢?一款好用适合自己的拼音输入法一定对您平时帮助很大!下载吧收集了最热门国人最喜欢用的拼音输入法给大家。
b站哔哩哔哩怎么使用
很多人都喜欢在b站哔哩哔哩上观看视频,不单是因为可以提前看到一些视频资源,B站的一些弹幕、评论的玩法也是被网友们玩坏了!下面下载吧小编带来了b站哔哩哔哩怎么使用的教程合集!希望能帮到你啦!
抖音短视频app
抖音短视频app,这里汇聚全球潮流音乐,搭配舞蹈、表演等内容形式,还有超多原创特效、滤镜、场景切换帮你一秒变大片,为你打造刷爆朋友圈的魔性短视频。脑洞有多大,舞台就有多大!好玩的人都在这儿!