猫图鹰是一款可以帮助用户进行图文识别的屏幕截图软件,使用这款软件用户对屏幕进行截图并保存,同时可以对截图的图片进行图文识别并将文本保存到软件上,用户可以将识别出的文本进行一键复制便于后续的文本编辑,同时该软件还支持文本导出功能,可以将识别出的文本导出为Word文件;猫图鹰这款屏幕截图识别软件还支持图片拖拽识别功能,用户可以直接拖动图片添加到软件上进行一键识别,同时该软件还支持识别结果对比,可以对识别出的文本内容和截图图片进行对照,非常方便实用,有需要的用户可以下载使用。

手写笔记纸屏同步
执笔书写,连接即同步,书写轨迹回放。
合同加密保存
扫描合同转PDF,保密机制保证文件安全。
拍照识字和翻译
识别手写印刷体文字,翻译多国语言。
证件扫描打印
身份证、护照等拍照扫描,原尺寸打印。
加密链接分享
一秒生成分享链接,传文件省心省流量。
文档上锁和分类
私密文件一键上锁,文档标签分类管理。
1、猫图鹰是一款简单便捷、简单易用的图文识别软件
2、支持屏幕自定义区域一键截图
3、支持拖动图片进行图文识别
4、支持对识别的文本便捷保存
5、可以浏览图片识别、截图记录
6、可以对识别的图片进行文本对照
7、可以将识别的结果导出为Word
8、支持文本一键复制
1、完成软件安装双击软件弹出软件注册弹框,点击输入手机号、密码和验证码等信息即可进行账号注册

2、点击登录按钮进入软件登录界面,点击输入账号和密码即可进行软件登录

3、完成软件登录后即可对软件进行操作,点击桌面的小图标即可进行截图操作

4、选择截图区域即可进行截图,点击保存按钮即可进行图片保存

5、点击识别按钮即可进行图片识别并将识别的内容保存到软件文档中

6、灯检机拖动识别按钮弹出本地图片管理弹框,可以添加图片进行图文识别

7、点击设置按钮进入软件账号管理界面,该界面可以进行软件账号绑定等设置

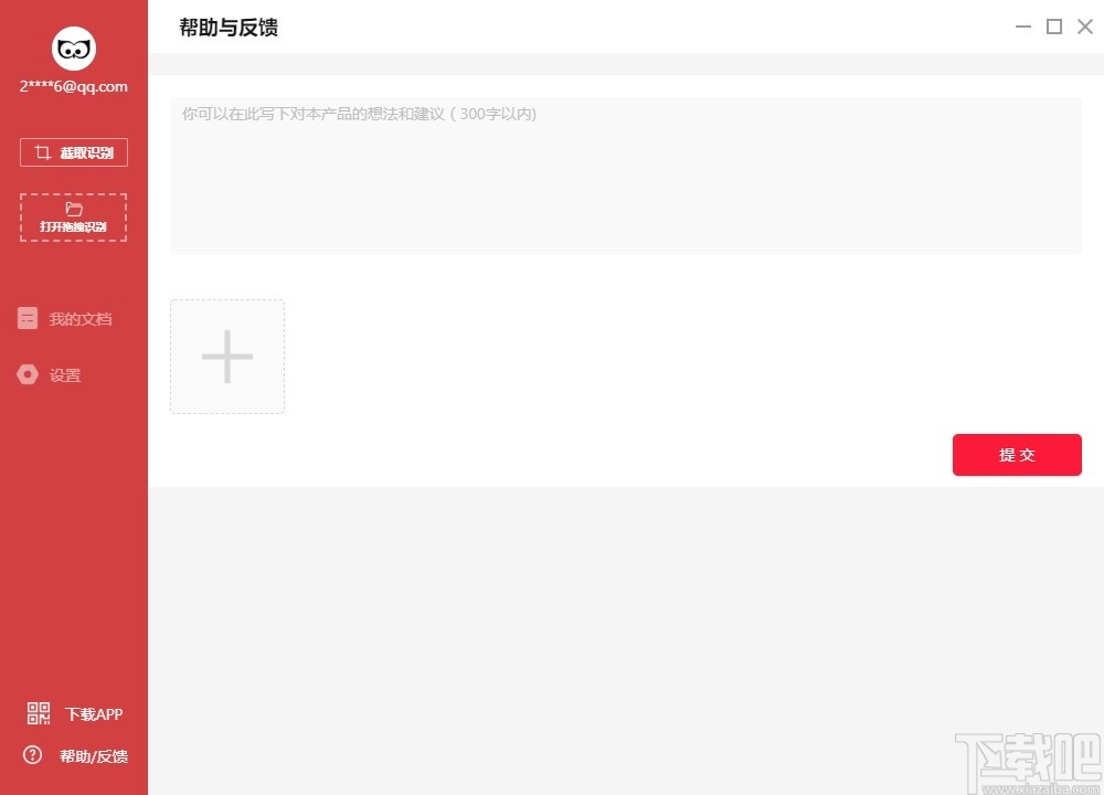
8、点击反馈按钮进入软件反馈界面,点击输入内容或者照片即可进行提交

Loxclip
1.85 MB/2020-08-17loxclip液切是一款非常方便且实用的图片处理工具。loxclip液切能将从网页上右键复制的图片粘贴为文件,并且支持间断复制粘贴,轻快简单的图片剪贴板增强工具。loxclip液切
花爪截图
5.04 MB/2020-08-17花爪截图(原屏幕捕快)是一款简洁易用的屏幕捕捉软件,能够让您得心应手地捕获到需要的屏幕截图。提供多种捕捉方式,主要可以捕捉整个屏幕、选定区域、界面对象(如菜单等)、活动程序窗口、当
纳克小工
1.44 MB/2020-08-17纳克小工是一款绿色,小巧,简单,快捷的桌面工具。完美支持百度谷歌搜索,超快速搜尽国内外网络资源。带增强编辑功能的截图工具,可截取游戏、菜单、带阴影窗体、超长网页...
印象笔记圈点Skitch
33.88 MB/2020-08-17印象笔记圈点(EvernoteSkitch)是一款电脑上的图片标注工具,软件能够给图片添加精美的标注,用简单的箭头、图形和文字,在照片和截屏上进行标注,可以很方便地截取图片直接添加箭头,文字注释等信息,还能直接保存至Evernote印象笔记
Apowersoft Screen Capture Pro
17.35 MB/2020-08-17Apowersoft专业截屏王截屏功能在日常生活中非常的实用,Apowersoft专业截屏王可以帮我们迅速记录当下的活动及琐事。易操作性、纷繁的编辑功能及免费云存储三位一体的强大功
SnagIt
24.33 MB/2020-08-17SnagIt是一个非常优秀的屏幕、文本和视频捕获与转换程序。抓图软件下载后可以捕获Windows屏幕、DOS屏幕;RM电影、游戏画面;菜单、窗口、客户区窗口、最后一个激活的窗口
WebShot(网站截图软件)
12.22 MB/2020-08-17WebShot是一个可以将网页或整个网站拍成照片或缩略图的网站截图软件.图片格式支持JPG、GIF、PNG、BMP。支持同时对多个页面的抓拍,图片的大小的调整,浏览器的高宽调整,时间的设定等等
Moo0 ScreenShot截图工具
1.89 MB/2020-08-17你经常采用截图吗?Moo0ScreenShot是一款截图工具软件,他能让你的屏幕图像轻松地保存到文件夹里。Moo0ScreenShot更新(08/03):-AddedBelarusianlanguagesupport.-Added
印象笔记圈点Skitch
抠抠视频秀
ScreenHunter Pro(屏幕捕捉录像软件)
SnagIt
Ashampoo Snap
Greenshot
Lightscreen
Free Screen Video Recorder
Screenshot Captor
挑码助手安卓版
六盒宝典
kk欢乐斗地主最新版
天天彩澳门天天彩
新澳天天彩好彩600
彩吧助手旧版走势图
彩民之家澳门版
118彩票108版本软件
够力奖表旧版免费
您可能感兴趣的专题
男生必备
男生们看过来!
安卓装机必备
女生必备
女生必备app是拥有众多女性用户的手机软件,作为一个女生,生活中像淘宝、京东这类线上购物软件可以说是少不了的,小红书这种穿搭、化妆分享平台也很受欢迎,类似于西柚大姨妈、美柚这种专为女生打造的生理期app更是手机必备,还有大家用的最多拍照美颜app是绝对不能忘记的,除此之外对于一些追星女孩来说,微博也是一个必不可少的软件。超多女生必备软件尽在下载吧!
迅雷看看使用教程
迅雷看看播放器是一款多功能在线高清多媒体视频播放器,支持本地播放与在线视频点播,采用P2P点对点传输技术,可以在线流畅观看高清晰电影。不仅如此,迅雷看看不断完善用户交互和在线产品体验,让您的工作与生活充满乐趣。
驱动精灵
驱动精灵是一款集驱动管理和硬件检测于一体的、专业级的驱动管理和维护工具。驱动精灵为用户提供驱动备份、恢复、安装、删除、在线更新等实用功能,也是大家日常生活中经常用到的实用型软件之一了。
拼音输入法
对于电脑文字输入,拼音输入法是一种非常受欢迎的输入法,搜狗拼音输入法、百度拼音输入法、QQ拼音输入法、谷歌拼音输入法、紫光拼音输入法、智能拼音输入法等,你在用哪款呢?一款好用适合自己的拼音输入法一定对您平时帮助很大!下载吧收集了最热门国人最喜欢用的拼音输入法给大家。
b站哔哩哔哩怎么使用
很多人都喜欢在b站哔哩哔哩上观看视频,不单是因为可以提前看到一些视频资源,B站的一些弹幕、评论的玩法也是被网友们玩坏了!下面下载吧小编带来了b站哔哩哔哩怎么使用的教程合集!希望能帮到你啦!
抖音短视频app
抖音短视频app,这里汇聚全球潮流音乐,搭配舞蹈、表演等内容形式,还有超多原创特效、滤镜、场景切换帮你一秒变大片,为你打造刷爆朋友圈的魔性短视频。脑洞有多大,舞台就有多大!好玩的人都在这儿!