Booknizer是一款功能强大且好用的图书管理工具,可帮助用户快速将图书进行管理,平时我们可能有很多喜欢的图书,若不对这些图书进行管理,我们在查找图书的时候就会很麻烦,不能快速找到需要的图书,这时候就可以用到这款软件,将图书集中进行管理,通过这款软件,即可直接查看图书内容,以及图书的详细信息,支持添加图书,可添加不同的图书内容,比如标题,输入标题,即可自动从互联网上获取该标题对应的图书,并可将这些图书进行分类,便于快速查找,欢迎有需要的用户下载体验

按标题或 条形码添加书籍。 从Internet下载有关书籍的信息或手动输入。
使用内置文件扫描仪添加电子书。
从文件添加有声读物。支持所有流行的有声读物格式。
轻松管理不同版本的书籍。
将电子书复制到阅读器设备。
下载作者的传记,照片,参考书目。
使用不同的在线图书数据库下载有关图书和作者的信息 。
控制下载多少信息。
使用功能强大的搜索引擎轻松地从图书馆中选择必要的书籍 。
快速搜索书籍或作者。
在“收藏”选项卡上方便地对库进行排序。
使用快速过滤器可以显示图书馆中所有具有特定功能的书籍。
结合任意数量的条件,轻松创建和应用扩展过滤器。
集团运作。
贷款经理。
在内置的播放器来播放音频书籍。
支持外部玩家。
以不同的方式对主要书籍清单进行排序。
使用报告从程序中打印和导出信息 。包含内置的易于使用的报表生成器。
图书馆的视觉统计。
从其他书籍目录程序轻松导入信息。从Collectorz Book Collector导入您的图书馆。
自定义字段和列表,用于存储有关书籍的任何信息。
作者的自定义字段。
自动脚本更新。
使用密码锁定数据库的选项。
灵活的设置。
支持其他模块(插件)。
多语言用户界面。不同的界面主题。
自动或手动数据库备份。
使用不同的书名。
输入图书名称首字母,即可自动显示对应的图书
所有图书集中进行显示,便于用户快速浏览
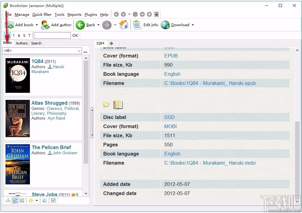
可直接在软件界面查看图书的详细信息
可按照多种不同的方式添加新图书
支持下载功能,勾选您喜欢的图书,一键即可进行下载
支持搜索功能,可输入不同内容快速进行搜索
支持搜索指定时间的图书,显示该时间范围的图书
可随时对图书信息进行编辑,方便又快捷
可选择添加图书,也可选择添加作者信息
可设置数据库密码,进入图书数据库时需输入密码,保证了图书信息安全
支持打印,可将图书内容进行打印,还可自定义打印设置
1、打开软件,进入软件主界面,运行界面如下图所示

2、您可在软件左侧界面浏览图书,直接进行查看

3、选择一个图书,可在右侧界面查看图书的详细信息

4、您可以选择查看图书,即可显示出相应的图书内容

5、可设置扩展的筛选器,将筛选条件进行了细分

6、您可在方框内输入关键词,即可自动显示对应的图书

7、作者,可查看作者的信息,包括头像和姓名等

8、查找,您可输入多个不同的查找项,快速进行查找

9、点击Add book,可选择不同的添加方式,以指定方式进行添加

10、添加新的作者信息,选择一个添加作者信息的方法并输入名字

11、点击Manage,可对图书进行一系列的操作,根据需要进行选择

12、可打印当前显示的页面,自定义设置打印参数,即可进行打印

13、可将图书进行分类,并可按照不同的方式进行分类

下载有关书籍的信息
当添加书籍,Booknizer可以从网上下载必要的信息:这本书,封面,作者,译者,汇总(注释)的标题,内容,出版,发行年份等的默认设置是不同类型的书籍不同。举例来说,如果你添加 音频或 电子从文件书籍,程序不建议用默认的下载信息,因为相当多的信息可以从文件本身中提取。使用书名或 条形码添加书时,Booknizer会自动建议从Internet下载信息。
在“添加书籍”窗口的下部,有两个选项:

选项的名称很容易解释。第一个将允许程序从Internet下载有关您添加的书籍的信息。如果禁用此选项,Booknizer将显示一个窗口,该窗口允许编辑有关书籍的信息,您可以在其中 手动输入必要的详细信息。
如果启用该选项,Booknizer将在Internet上搜索指定的书籍。如果找到某本书的多个结果,则书籍组织者将在列表中显示结果,提示您选择其中一个。如果您一次添加多本书,则可以使用第二个选项“从搜索结果中自动选择第一本书”。大多数在线资源都按相关性对结果进行排序,这就是为什么第一个结果通常是正确的结果的原因。使用此选项,您可以在自动模式下下载有关所有书籍的信息,而无需手动选择每个结果。但是,如果您打算选择该书的特定版本,则可能不需要使用此选项。
因此,如果第二个选项被禁用,我们将获得结果列表:

从列表中选择您的书,然后单击“下一步”以下载信息。您也可以简单地双击所需的结果。
如果列表中没有您的书的条目,或者列表为空,则可以更改书名并发送另一个搜索查询。为此,请单击窗口底部的“更改书名并发送新查询”链接,然后进行必要的调整。

该程序将使用更正后的书名执行新的Internet搜索,并将结果显示在列表中,如上一个屏幕截图所示。
选择所需的结果并下载信息后, 将显示“ 编辑信息”窗口,使您可以验证和编辑有关书籍的下载信息。
Booknizer可以从不同的在线图书数据库下载有关图书的信息 。您可以在程序设置窗口的“下载选项”选项卡上选择要下载的项目。
从文件添加电子书
您可以通过以下几种方式将书添加到Booknizer: 通过书名或书的条形码或其ISBN, 从书名中添加有声书。如果您有许多电子书,则可以使用内置文件扫描仪添加它们。Booknizer支持以下电子书格式:FB2,DOC,DOCX,PDF,EPUB,MOBI,PRC,以及打包为ZIP或RAR的这些文件。
单击程序工具栏上的“添加书”按钮:

将显示“添加书籍”向导。默认情况下,Booknizer建议使用书名添加书(第一种方法)。选择“来自文件和文件夹”(第四个)。

窗口的内容将改变。文件夹树将出现在右侧,使您可以选择计算机和连接的设备(包括网络驱动器)上的任何文件夹。选中要扫描电子书的文件夹旁边的复选框,然后单击列表下面的“查找书”按钮。
“查找书”按钮下有一个“文件扫描仪设置”超链接。我们可以单击此链接打开一个新窗口,可以在其中选择要扫描的电子书格式。在这里,我们还可以选择是仅添加新文件还是仅添加程序找到的所有文件(包括已经添加到图书数据库中的文件)。

Booknizer将扫描选定的文件夹,并将其在左侧的图书列表中找到的所有文件添加。您可以直接在列表中编辑有关书籍的信息(更改其书名,年份,作者),并从列表中删除不需要的书籍。如果要完全清除列表并重新开始,请单击清除列表按钮(文件选择字段旁边的空白框)。
默认情况下,“从互联网下载有关书籍的信息”选项处于禁用状态。如果可能,Booknizer将从文件中提取必要的信息(包括封面,摘要等)。如果您想 下载有关书籍的其他信息,只需启用此选项。
另一个选项“跳过编辑书籍信息页面”允许自动添加书籍。如果您想手动检查有关每本书的信息 ,请禁用此选项。
要将列表中的电子书添加到数据库中,请单击“下一步”按钮。
从文件添加有声读物
使用Booknizer,您可以收集和存储有关各种书籍的信息,包括纸质书籍, 电子书籍和有声书籍。
就像其他类型的书籍一样,有声书籍可以通过多种方式添加。例如,您可以按标题或使用其 条形码或ISBN添加此类书籍。但是,如果您的有声读物文件存储在计算机,网络驱动器,外部驱动器等上,则从文件中添加有声读物会更容易。在这种情况下,程序将自动从文件中检索必要的信息,并保存技术参数以及指向数据库中文件的链接。这样您就可以直接从Booknizer播放书籍。
单击程序工具栏上的“添加书”按钮:

将显示“添加书籍”向导。选择添加书籍的第三种方法“来自音频文件”。

窗口的内容将改变。您计算机的文件夹结构将显示在右侧(包括硬盘驱动器,连接的存储卡,外部驱动器,网络驱动器等)。使用复选框选择要扫描的有声读物的文件夹,然后按文件夹结构下的“查找书”按钮。
在“查找书籍”按钮下,有一个“文件扫描仪设置”超链接。如果要选择文件扩展名来扫描和调整其他可用选项,请单击它。

Booknizer将扫描选定的文件夹,将书籍添加到左侧的主列表中。您可以直接在列表中编辑有关书籍的信息。也可以使用删除图标删除不需要的书。如果您误添加了太多书籍(例如,选择了错误的文件夹),则可以通过单击文件选择字段旁边的清除按钮(空白框)来快速清除列表。
“添加书”窗口的下部有两个选项。对于这种添加书籍的方法,默认情况下第一个禁用“从Internet下载有关书籍的信息”。这是因为可以从文件中直接检索必要的信息。如果要 下载有关书籍的其他信息,只需启用此选项。
通过“跳过编辑书籍信息页面”,可以自动从列表中添加书籍。如果要确保每本书都添加了正确的信息,请禁用此选项。在这种情况下,您需要 确认添加每本书。
扫描所选文件夹中的有声读物并调整列表后,单击“下一步”按钮。
将电子书复制到阅读器设备
使用Booknizer,您可以轻松地整理家庭图书馆。书籍组织者将收集有关 纸质, 电子和有声书籍的信息,从互联网上下载必要的详细信息,或直接从书籍文件中提取这些信息。稍后,您将能够在几秒钟内找到任何书籍,阅读摘要,查看书籍封面和书籍中的其他图片,发现可以确切找到该书籍的位置,收听有声书籍或阅读电子书。书。
但是,如果您更喜欢在特殊的读书器设备上阅读电子书,则本主题中介绍的功能将非常有用。Booknizer可以将电子书从您的图书馆复制到电子书阅读器设备,并将阅读器中的书与计算机上的书同步。
要将书籍复制到您的电子书阅读器,请将后者连接到计算机。几秒钟后,Booknizer将在其工具栏上显示一个新按钮“复制书籍”:

点击按钮。将会出现一个新窗口:

在窗口的上部,有一个“ Booknizer”按钮。在它旁边,显示带有我们的电子书阅读器设备名称的按钮(如果仅插入存储卡,则将显示该存储卡的名称)。默认情况下,“ Booknizer”按钮被按下。这意味着该窗口显示了我们已添加到Booknizer中的书。我们可以从列表中选择任意数量的图书,使用Ctrl +单击将其添加到选择中。如果您想阅读某些特定的书,只需在窗口上方的快速搜索字段中输入书名中的几个字母即可。书籍将立即被输入的短语过滤。
有关过滤电子书和复印设置的更多信息...
要将选定的书籍复制到您的电子书阅读器设备,请单击窗口下部的“复制”按钮。根据所选书籍的数量和大小以及设备的连接速度,复制书籍可能需要一些时间。通常,几秒钟之内会将几本书复制到您的阅读器设备中。复制选定的电子书后,该程序将报告成功:

如果要复制更多书籍,请单击“复制其他书籍...”链接。否则,只需单击“关闭”按钮即可退出该窗口。
您也可以直接从程序中相应书籍的页面复制单个电子书。为此,请右键单击该书的页面,然后选择“复制到设备”:

如果尚未连接您的读书器设备,则不会显示菜单项。
有关作者的信息
Booknizer将从您的图书馆中收集和分类有关书籍的信息,包括纸质, 电子和有 声读物。可以直接从文件中检索必要的信息,也可以 从Internet下载。以后,您将可以轻松地分类和 选择必要的书籍,而无需在书架上寻找纸质书籍或电子和有声书籍的文件。
但是,在阅读了一些有趣的东西之后,我们经常想更多地了解作者:他或她是如何开始写书的,作者还做了什么,还有其他作者的书。Booknizer不仅收集有关书籍的信息,还收集有关作者的信息。图书组织者将从互联网上下载书目,照片,有趣的事实,作者传记。
您可以通过两种方式下载有关作者的信息:添加新作者或下载有关现有作者的信息。
如果尚未将作者的任何书籍添加到数据库中,则必须使用第一种方法。点击工具栏上的“添加作者”按钮:

将显示“添加作者”向导:

输入您要下载其信息的作者姓名。您可以一次添加多位作者,只需每行输入一个名字。
窗口下部有两个选项。“从Internet下载有关作者的信息”将使程序可以在Internet上搜索作者并下载作者的传记,照片和书目。如果要手动添加有关作者的信息(这对于在Internet上找不到的作者可能是必要的),只需禁用此选项。在这种情况下,单击“下一步”按钮后,将显示作者的编辑信息对话框。
第二个选项“自动从搜索结果中选择第一位作者”将跳过搜索结果页面(见下文),自动下载有关第一个结果的信息。通常,搜索结果按相关性排序,这意味着第一个结果通常是您查询的最佳结果。如果您一次添加一个作者列表,则此选项很有用,它可以处理整个列表,而无需要求您为此名称选择正确的结果。
单击窗口下部的“下一步”按钮。如果您没有禁用“从Internet下载有关作者的信息”选项,则Booknizer将搜索输入的名称并显示作者列表:

如果仅找到一个结果,该程序将自动下载有关作者的信息,而不显示任何列表。如上所示,如果我们输入“ Vernor Vinge”而不是“ Vinge”,就会发生这种情况。
如果未找到结果,或者列表中没有所需的结果,则可以更改作者的姓名并发送新查询,而无需重新启动过程。只需单击列表下方的“更改作者姓名并发送新查询”超链接,然后在新窗口中进行必要的调整:

输入错误通常不会带来任何结果,因此您只需在此窗口中更正名称即可。如果一切正确,但结果列表仍然为空,请尝试使用较短的查询。例如,仅使用作者的姓氏而不是其全名。您也可以尝试从其他来源下载信息。
进行必要的调整后,单击“确定”。窗口将关闭,程序将执行新搜索,并在列表中显示其结果。
通过使用鼠标单击从列表中选择正确的结果,然后单击“下一步”按钮,以下载有关所选作者的信息。下载信息后,程序将显示其编辑信息窗口,您可以在其中验证或更正下载的信息,然后再将其保存到数据库中。
从不同的图书数据库下载信息
Booknizer是一种方便的书籍组织者,具有许多有用的功能。最有趣的功能之一是能够从Internet下载有关书籍和作者的信息的功能 。与手动输入所有数据相比,它可以节省您的时间 。对于 书籍,该程序可以下载摘要,封面图像,有关出版年份,出版商的信息以及许多其他详细信息。对于作者, Booknizer将下载书目,照片,传记和重要事实。
Booknizer可以使用脚本从不同的在线图书数据库下载信息。脚本是一个模块,可用于从特定来源下载有关书籍和作者的信息。该程序带有多个脚本,其中之一被设置为默认脚本。添加书籍或作者时,所选脚本的名称显示在窗口标题的方括号中:

添加书籍或作者
添加书籍或作者时,可以通过以下方式选择下载源。单击“添加书”或“添加作者”窗口下部的“选项...”超链接:

将显示该程序的设置窗口,并选择相应的选项卡(如果您下载有关作者的信息,则“作者脚本”选项卡将处于活动状态;如果您下载有关图书的信息,则“图书脚本”选项卡将被激活。已选):

此窗口中显示所有可用的下载模块(脚本)。您可以看到诸如脚本名称,语言,版本,作者名称之类的信息。语言是最重要的专栏之一。它显示下载信息的语言。
在列表中选择了活动脚本,其名称也显示在窗口上部的下拉列表中。您可以通过直接在列表中单击它来选择另一个脚本,或者仅从下拉列表中选择它。两种方法都可以互换。
在设置窗口中,有一个“下载选项”选项卡。但是有时下载脚本具有自己的单独设置,提供了各种其他选项。要更改这些设置,请单击下拉菜单旁边的“设置”按钮。
列表中每个脚本旁边的左侧都有一个复选框。如果取消选中脚本,它将不会出现在工具栏的“下载”下拉列表中(请参见下文)。
选择脚本后,单击“确定”。设置窗口将关闭。现在,图书组织者将从选定的站点下载信息。
下载有关现有书籍或作者的信息
如果该书或作者已经在您的数据库中,则只需转到该书/作者的页面,然后单击工具栏上的“下载”按钮。这将从默认选择的源中下载信息(其名称显示在窗口标题中,方括号中)。在这里,您还可以更改源以从中下载信息。只需单击下载按钮旁边的箭头,而不是单击按钮本身即可。

将显示一个列表,允许您选择脚本。在这里,程序将仅显示在设置菜单的“书籍脚本” /“作者脚本”选项卡上选中的脚本(请参见上文)。
建议使用相同的源下载有关书籍和作者的信息。
快速搜索书籍
使用Booknizer,您可以轻松组织任何格式的书籍:纸质书籍, 电子书籍(电子书),有 声书籍。该程序提供了许多方便的工具,可以从您的图书馆中搜索书籍并对其进行 排序。例如,“收藏”选项卡允许以任何方式对书籍和作者进行排序,并且您可以轻松创建自己的排序规则。“搜索”标签允许通过多个条件选择书籍或作者。快速过滤将显示具有特定属性的书籍清单(例如,未读书籍)。此外,程序中的所有条目都表示为超链接。您可以单击“犯罪”链接以从您的图书馆中获取犯罪书籍的完整列表,通过单击书籍页面上的年份,您可以轻松查看该年份出版的所有书籍。
但是,如果您只需要查找特定的书或作者,则对于这样一个简单的任务,从一个选项卡切换到另一个选项卡是一个非常漫长的过程。这就是Booknizer提供了一种非常简单快捷的搜索方法的原因:工具栏上的特殊字段。从书名或作者名输入几本书后,您将看到相应的条目。Booknizer在您键入时开始搜索,因此没有必要输入完整的标题。所需的书(或作者)将很快出现在可见区域中。

要重置搜索并返回完整的书籍列表,请按工具栏上字母过滤器左侧的“全部”。
快速筛选
后加入书给你Booknizer数据库,您可以使用该程序的许多功能来搜索, 组和选择需要的书籍。快速过滤有多种方法,您可以根据特定参数轻松选择书籍,然后进一步进行选择。
程序的工具栏上有一排字母。您可能会发现此处没有完整的AZ范围。如果您仅添加了几本书,那么只有几个字母可用。这些是您已经添加到目录中的书名的首字母。按下字母,Booknizer将过滤书籍列表,仅保留以该字母开头的书名。

要返回完整列表,请单击左侧的“全部”按钮。
在快速过滤器菜单提供的用于过滤的书籍列表附加选项:

在这里,我们可以快速选择图书馆中所有未读的书籍,我们要购买或下载的所有书籍,计划销售的书籍,具有特定封面或特定格式的书籍,特定系列的书籍,自定义字段和列表中的某些值。在此菜单中选择某些值后,Booknizer将仅在列表中保留那些已设置值(未读,出售等)的书。
您可以按与字母过滤器相同的方式返回完整的书籍列表,只需按工具栏上的“全部”按钮即可。
扩展过滤器
在Booknizer中,您可以轻松应用几个预定义的快速筛选器。例如,选择“快速筛选”-“显示未读”以显示您的家庭图书馆中尚未阅读的书籍。如果您添加书籍并将其标记为通缉以便以后购买/获取,则“显示通缉令”将起作用。有用于自定义字段的过滤器等。
每个快速过滤器都使用一本书的一个属性,但是您可能需要组合多个属性:例如,显示某个书架(位置)上的未读书籍。这可以在“搜索”选项卡上完成。但是,如果您经常使用某些参数组合,则需要一次又一次地输入每个参数。
扩展过滤器提供了更好的方法。仅选择一次参数的任意组合,然后在需要时随时应用新过滤器。
扩展过滤器可以在“书籍”和“作者”选项卡上的主列表顶部找到。

没有预定义的扩展过滤器。要创建一个,请单击“书籍” /“作者”选项卡顶部下拉列表旁边的“ ...”按钮。
这将打开一个新窗口:

在“过滤器”字段旁边(在窗口顶部),单击加号按钮以创建新的过滤器。
使用一个规则创建每个新过滤器:“在集合中”-“是”。在大多数情况下,您需要此规则,因此保留它通常是一个好主意。
但是您还需要其他规则。单击“过滤器的规则列表”区域中的加号按钮。
将建议一些领域。单击它以打开带有可用字段的下拉列表,然后选择所需的字段。
在所选字段旁边的“值”(Values)列中,选择一个值。在我们的示例中,我们为“类型”字段选择了“经典”,为“书本语言”选择了“英语”。
您可以根据需要添加任意多个规则。
最后,点击“保存”以保存新的扩展过滤器并将其应用到您的图书列表中:

现在,Booknizer仅显示符合新扩展过滤器条件的书籍。
要切换回完整列表,请从扩展过滤器的下拉列表中选择“ <全部>”。这显示在本文的第一个屏幕截图中。
您可以添加更多扩展过滤器,并根据需要通过从下拉列表中选择相应的值来应用它们。
扩展过滤器将保存在当前数据库中。如果切换到其他数据库或创建一个新数据库,则扩展过滤器列表将再次为空。这允许为不同的图书数据库创建不同的扩展过滤器集。
也可以使用在“搜索”选项卡上输入的参数来创建扩展过滤器:

只需单击“创建过滤器”按钮。之后,您可以通过选择相应的过滤器来重复使用相同的参数集。
与往常一样,您可以导出和打印过滤的列表,应用“组操作”等。
也可以为作者创建扩展过滤器。
XMind思维导图软件
135.11 MB/2020-08-17XMind是一款开源免费的商业思维导图(Mindmap)和头脑风暴(brainstorm)软件。XMind兼容FreeMind和MindManager数据格式,并且不仅可以绘制思维导图,还能绘制鱼骨图、二维图
iMindMap
184 MB/2020-08-17iMindMap中文版是一款功能强大的思维导图软件,自带繁体中文。iMindMap8是一个让您集思广益无限发挥的工作区,在出席课程或会议时做笔录、计划任务、规划活动、创建及呈现演示等等。iMindMap包含了各种直观、省时的功能以协助您减轻繁忙的日程,同时也将让你所做的一切都添加了一份创意。因此,放弃那些无休止的列表及沉闷的幻灯片并以此iMindMap创意工具替代完成所有任务让您从现状解放。
TaskUnifier
20.42 MB/2020-08-17下载吧提供的taskunifier是一套用java编写的gtd任务管理软件。能够帮助你管理你的任务、文件夹,软件后端使用了功能齐全的toodledo网络同步服务
Wunderlist奇妙清单
37.9 MB/2020-08-17Wunderlist是一款支持多平台的云端备忘录软件,Wunderlist可以用来记录一些行程、记事提醒、工作安排、任务管理、GTD等工作,重点的是它免费,同时支持网页版、Windows、MacOSX、iPhone、iP..
E-Z Contact Book
5.79 MB/2020-08-17E-ZContactBook是一款小巧的个人联系人管理软件。用它可以非常方便管理您的联系人信息,包括个人电话号码、办公电话号码、E-mail、主页、传真、地址、自定义信息等。
myBase Desktop
12.47 MB/2020-08-17myBaseDesktop是一款用于分类管理自由格式资料的数据库软件,对个人用户在微软视窗(Windows)桌面上实现文档、知识、笔记、日记、图片和网页的分类管理任务相当有帮助。
指北针分类信息软件
8.04 MB/2020-08-17指北针分类信息软件是一款全自动分类信息软件,高效稳定建立SEO外部链接。指北针分类信息软件是一款高效的分类信息工具,可以对众多大型中型分类站做推广。客户只要录入好帐号,密码,以及内容,就可以快速实现信息的覆盖。
AH名片簿
高效e人
AM-Notebook
Movie Label
印象笔记
指北针分类信息软件
麦库
启樊数据管理软件
Mindjet MindManager
澳门资料大全正版
双色球预测大师
够力奖表旧版免费
够力奖表助手下载安装2025
新澳门彩单双走势
kk欢乐斗地主最新版
挑码助手安卓版
kk欢乐斗地主手机版
新澳天天彩好彩600
您可能感兴趣的专题
男生必备
男生们看过来!
安卓装机必备
女生必备
女生必备app是拥有众多女性用户的手机软件,作为一个女生,生活中像淘宝、京东这类线上购物软件可以说是少不了的,小红书这种穿搭、化妆分享平台也很受欢迎,类似于西柚大姨妈、美柚这种专为女生打造的生理期app更是手机必备,还有大家用的最多拍照美颜app是绝对不能忘记的,除此之外对于一些追星女孩来说,微博也是一个必不可少的软件。超多女生必备软件尽在下载吧!
迅雷看看使用教程
迅雷看看播放器是一款多功能在线高清多媒体视频播放器,支持本地播放与在线视频点播,采用P2P点对点传输技术,可以在线流畅观看高清晰电影。不仅如此,迅雷看看不断完善用户交互和在线产品体验,让您的工作与生活充满乐趣。
驱动精灵
驱动精灵是一款集驱动管理和硬件检测于一体的、专业级的驱动管理和维护工具。驱动精灵为用户提供驱动备份、恢复、安装、删除、在线更新等实用功能,也是大家日常生活中经常用到的实用型软件之一了。
拼音输入法
对于电脑文字输入,拼音输入法是一种非常受欢迎的输入法,搜狗拼音输入法、百度拼音输入法、QQ拼音输入法、谷歌拼音输入法、紫光拼音输入法、智能拼音输入法等,你在用哪款呢?一款好用适合自己的拼音输入法一定对您平时帮助很大!下载吧收集了最热门国人最喜欢用的拼音输入法给大家。
b站哔哩哔哩怎么使用
很多人都喜欢在b站哔哩哔哩上观看视频,不单是因为可以提前看到一些视频资源,B站的一些弹幕、评论的玩法也是被网友们玩坏了!下面下载吧小编带来了b站哔哩哔哩怎么使用的教程合集!希望能帮到你啦!
抖音短视频app
抖音短视频app,这里汇聚全球潮流音乐,搭配舞蹈、表演等内容形式,还有超多原创特效、滤镜、场景切换帮你一秒变大片,为你打造刷爆朋友圈的魔性短视频。脑洞有多大,舞台就有多大!好玩的人都在这儿!